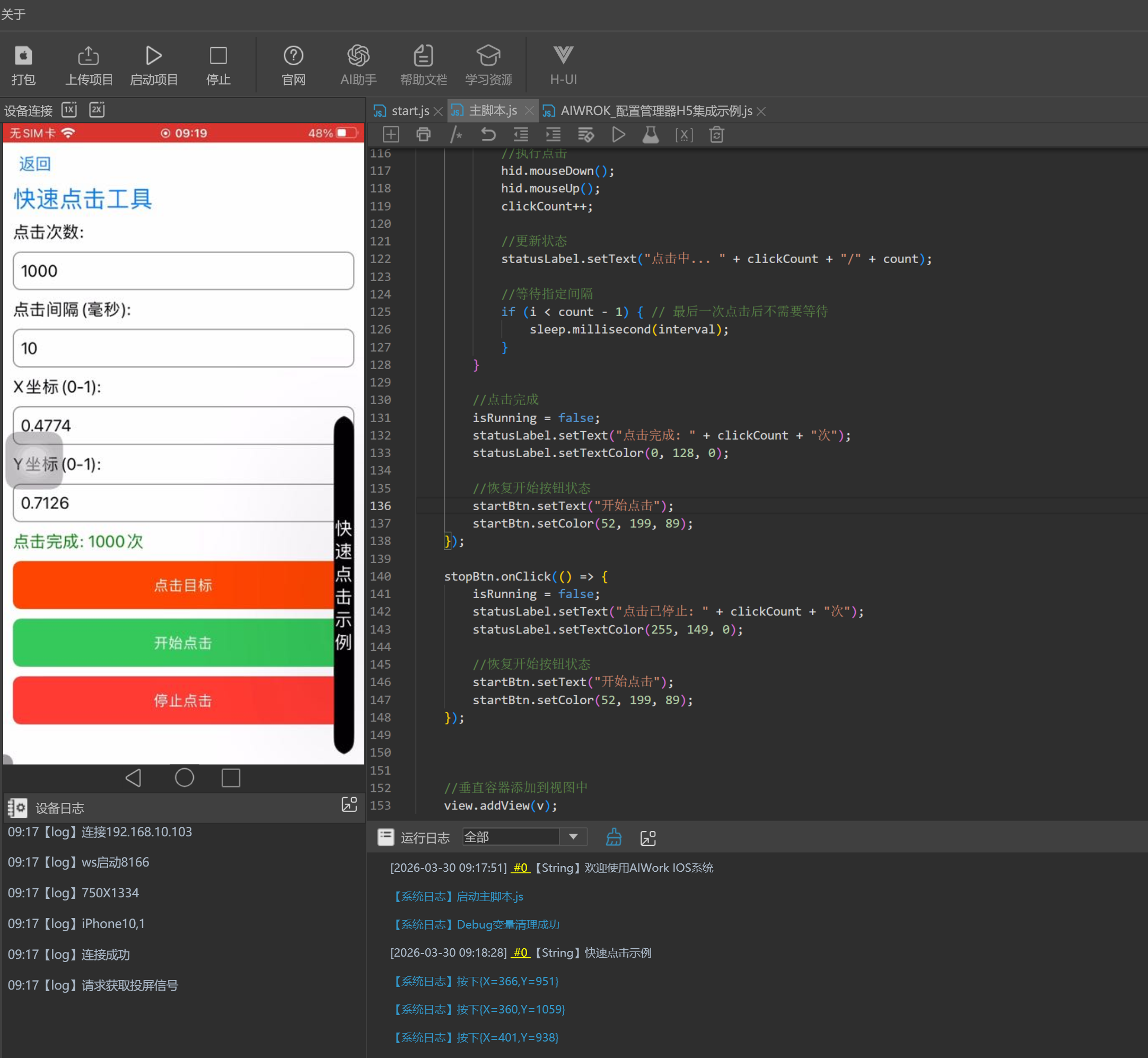
苹果脚本UI超快速点击示例

337

主题

193

回帖

2182

积分

管理员

积分
2182
苹果脚本UI超快速点击示例

1.png


2.png


  1. //申请一个UI
  2. //🍎 交流 QQ 群 711841924 群一,苹果内测群 528816639
  3. var vc = new IOSView();
  4. vc.show(() => {
  5.     //页面加载完后执行以下代码

  6.     printl("快速点击示例");
  7.     //获取当前视图
  8.     var view = vc.getView();
  9.     //创建一个垂直容器
  10.     var v = new Vertical();

  11.     //创建标题标签
  12.     var titleLabel = new Label();
  13.     titleLabel.setText("快速点击工具");
  14.     titleLabel.setFontSize(24);
  15.     titleLabel.setTextColor(0, 122, 255);
  16.     v.addView(titleLabel);

  17.     //创建点击次数输入框
  18.     var countLabel = new Label();
  19.     countLabel.setText("点击次数:");
  20.     v.addView(countLabel);

  21.     var countInput = new Input();
  22.     countInput.setText("1000");
  23.     v.addView(countInput);

  24.     //创建点击间隔输入框
  25.     var intervalLabel = new Label();
  26.     intervalLabel.setText("点击间隔(毫秒):");
  27.     v.addView(intervalLabel);

  28.     var intervalInput = new Input();
  29.     intervalInput.setText("10");
  30.     v.addView(intervalInput);

  31.     //创建X坐标输入框
  32.     var xLabel = new Label();
  33.     xLabel.setText("X坐标(0-1):");
  34.     v.addView(xLabel);

  35.     var xInput = new Input();
  36.     xInput.setText("0.4774");
  37.     v.addView(xInput);

  38.     //创建Y坐标输入框
  39.     var yLabel = new Label();
  40.     yLabel.setText("Y坐标(0-1):");
  41.     v.addView(yLabel);

  42.     var yInput = new Input();
  43.     yInput.setText("0.7126");
  44.     v.addView(yInput);

  45.     //创建状态标签
  46.     var statusLabel = new Label();
  47.     statusLabel.setText("准备就绪");
  48.     statusLabel.setTextColor(0, 128, 0);
  49.     v.addView(statusLabel);
  50.    
  51.     //创建点击目标按钮
  52.     var targetBtn = new Button();
  53.     targetBtn.setText("点击目标");
  54.     targetBtn.setColor(255, 69, 0);
  55.     targetBtn.setTextColor(255, 255, 255);
  56.     v.addView(targetBtn);

  57.     //创建开始按钮
  58.     var startBtn = new Button();
  59.     startBtn.setText("开始点击");
  60.     startBtn.setColor(52, 199, 89);
  61.     v.addView(startBtn);

  62.     //创建停止按钮
  63.     var stopBtn = new Button();
  64.     stopBtn.setText("停止点击");
  65.     stopBtn.setColor(255, 59, 48);
  66.     v.addView(stopBtn);

  67.     //点击计数和控制变量
  68.     var clickCount = 0;
  69.     var isRunning = false;

  70.     startBtn.onClick(() => {
  71.         //获取输入值
  72.         var count = parseInt(countInput.getText()) || 1000;
  73.         var interval = parseInt(intervalInput.getText()) || 10;
  74.         var x = parseFloat(xInput.getText()) || 0.5;
  75.         var y = parseFloat(yInput.getText()) || 0.5;

  76.         //验证输入
  77.         if (x < 0 || x > 1 || y < 0 || y > 1) {
  78.             statusLabel.setText("坐标必须在0-1之间");
  79.             statusLabel.setTextColor(255, 59, 48);
  80.             return;
  81.         }

  82.         //移动到指定位置
  83.         hid.moveToPercentPoint(x, y, x, y);
  84.         sleep.millisecond(500);

  85.         //更新状态
  86.         isRunning = true;
  87.         clickCount = 0;
  88.         statusLabel.setText("点击中... 0/" + count);
  89.         statusLabel.setTextColor(0, 122, 255);
  90.         
  91.         //改变开始按钮状态
  92.         startBtn.setText("点击中...");
  93.         startBtn.setColor(128, 128, 128);

  94.         //开始点击
  95.         var startTime = new Date().getTime();
  96.         for (let i = 0; i < count && isRunning; i++) {
  97.             //执行点击
  98.             hid.mouseDown();
  99.             hid.mouseUp();
  100.             clickCount++;

  101.             //更新状态
  102.             statusLabel.setText("点击中... " + clickCount + "/" + count);

  103.             //等待指定间隔
  104.             if (i < count - 1) { // 最后一次点击后不需要等待
  105.                 sleep.millisecond(interval);
  106.             }
  107.         }

  108.         //点击完成
  109.         isRunning = false;
  110.         statusLabel.setText("点击完成: " + clickCount + "次");
  111.         statusLabel.setTextColor(0, 128, 0);
  112.         
  113.         //恢复开始按钮状态
  114.         startBtn.setText("开始点击");
  115.         startBtn.setColor(52, 199, 89);
  116.     });

  117.     stopBtn.onClick(() => {
  118.         isRunning = false;
  119.         statusLabel.setText("点击已停止: " + clickCount + "次");
  120.         statusLabel.setTextColor(255, 149, 0);
  121.         
  122.         //恢复开始按钮状态
  123.         startBtn.setText("开始点击");
  124.         startBtn.setColor(52, 199, 89);
  125.     });



  126.     //垂直容器添加到视图中
  127.     view.addView(v);
  128. });
复制代码


举报 回复