苹果脚本实例1项目project应用示例

329

主题

193

回帖

2142

积分

管理员

积分
2142


苹果脚本实例1项目project应用示例



1.png
2.png

3.png


  1. /*
  2. 🍎交流QQ群711841924群一,苹果内测群,528816639
  3. 🍎🔨苹果iOS project类综合应用示例
  4. 版本: 1.0.0
  5. 平台: iOS (AIWROK)

  6. 功能: project类方法综合应用、资源管理、插件加载、版本控制
  7. */

  8. /**
  9. * ============================================
  10. * 苹果iOS project类综合应用示例
  11. * ============================================
  12. * 本示例展示了project类方法的完整使用场景,
  13. * 包括资源管理、插件加载、版本控制等功能,
  14. * 并提供了完整的错误处理和异常捕获机制。
  15. */

  16. // 日志输出函数
  17. function printl(message) {
  18.     var logMessage = "[Project Example] " + message;
  19.     console.log(logMessage);
  20.     // 尝试输出到H5界面
  21.     if (typeof LogManagerH5 !== 'undefined' && LogManagerH5.info) {
  22.         LogManagerH5.info(logMessage);
  23.     }
  24. }

  25. /**
  26. * 主应用类
  27. * 封装了project类的核心功能和业务逻辑
  28. */
  29. function AppManager() {
  30.     // 应用配置
  31.     this.config = {
  32.         appName: "AIWROK Project Example",
  33.         author: "AIWROK Team",
  34.         version: "1.0.0",
  35.         debug: true
  36.     };
  37.    
  38.     // 初始化应用
  39.     this.init = function() {
  40.         printl("=== 应用初始化 ===");
  41.         
  42.         try {
  43.             // 获取项目路径信息
  44.             this.getProjectPaths();
  45.             
  46.             // 检查版本信息
  47.             this.checkVersion();
  48.             
  49.             // 加载配置文件
  50.             this.loadConfig();
  51.             
  52.             // 加载插件
  53.             this.loadPlugins();
  54.             
  55.             // 验证授权
  56.             this.verifyAuthorization();
  57.             
  58.             printl("=== 应用初始化完成 ===");
  59.             return true;
  60.         } catch (error) {
  61.             printl("初始化失败: " + error.message);
  62.             return false;
  63.         }
  64.     };
  65.    
  66.     // 获取项目路径信息
  67.     this.getProjectPaths = function() {
  68.         printl("\n📌 获取项目路径信息");
  69.         
  70.         // 获取代码目录
  71.         this.codePath = project.getCodePath();
  72.         printl("  代码目录: " + this.codePath);
  73.         
  74.         // 获取插件目录
  75.         this.pluginsPath = project.getPluginsPath();
  76.         printl("  插件目录: " + this.pluginsPath);
  77.         
  78.         // 获取资源目录
  79.         this.resourcesPath = project.getResourcesPath();
  80.         printl("  资源目录: " + this.resourcesPath);
  81.         
  82.         // 构建常用路径
  83.         this.configPath = this.resourcesPath + "/app_config.json";
  84.         this.dataPath = this.resourcesPath + "/app_data.json";
  85.         this.logPath = this.resourcesPath + "/app_log.txt";
  86.         
  87.         printl("  配置文件路径: " + this.configPath);
  88.         printl("  数据文件路径: " + this.dataPath);
  89.         printl("  日志文件路径: " + this.logPath);
  90.     };
  91.    
  92.     // 检查版本信息
  93.     this.checkVersion = function() {
  94.         printl("\n📌 检查版本信息");
  95.         
  96.         // 获取脚本版本
  97.         this.projectVersion = project.getVersion();
  98.         printl("  脚本版本: " + this.projectVersion);
  99.         printl("  应用版本: " + this.config.version);
  100.         
  101.         // 版本比较
  102.         if (this.projectVersion && this.compareVersions(this.projectVersion, "1.0.0") < 0) {
  103.             printl("  ⚠️  版本过低,建议升级到1.0.0或更高版本");
  104.         } else {
  105.             printl("  ✓ 版本检查通过");
  106.         }
  107.     };
  108.    
  109.     // 版本比较工具函数
  110.     this.compareVersions = function(version1, version2) {
  111.         var v1 = version1.split(".").map(Number);
  112.         var v2 = version2.split(".").map(Number);
  113.         
  114.         for (var i = 0; i < Math.max(v1.length, v2.length); i++) {
  115.             var num1 = v1[i] || 0;
  116.             var num2 = v2[i] || 0;
  117.             
  118.             if (num1 > num2) return 1;
  119.             if (num1 < num2) return -1;
  120.         }
  121.         
  122.         return 0;
  123.     };
  124.    
  125.     // 加载配置文件
  126.     this.loadConfig = function() {
  127.         printl("\n📌 加载配置文件");
  128.         
  129.         try {
  130.             // 这里应该使用文件读取API,示例中仅做演示
  131.             printl("  尝试读取配置文件: " + this.configPath);
  132.             
  133.             // 模拟配置加载
  134.             this.appConfig = {
  135.                 autoUpdate: true,
  136.                 language: "zh-CN",
  137.                 theme: "light",
  138.                 notifications: true
  139.             };
  140.             
  141.             printl("  ✓ 配置文件加载成功");
  142.             printl("  配置内容: " + JSON.stringify(this.appConfig));
  143.         } catch (error) {
  144.             printl("  ⚠️  配置文件加载失败,使用默认配置: " + error.message);
  145.             
  146.             // 使用默认配置
  147.             this.appConfig = {
  148.                 autoUpdate: true,
  149.                 language: "zh-CN",
  150.                 theme: "light",
  151.                 notifications: true
  152.             };
  153.         }
  154.     };
  155.    
  156.     // 加载插件
  157.     this.loadPlugins = function() {
  158.         printl("\n📌 加载插件");
  159.         
  160.         try {
  161.             // 模拟插件加载
  162.             var plugins = [
  163.                 "ocr_plugin.dll",
  164.                 "image_processing.dll",
  165.                 "network_utils.dll"
  166.             ];
  167.             
  168.             this.loadedPlugins = [];
  169.             
  170.             for (var i = 0; i < plugins.length; i++) {
  171.                 var pluginPath = this.pluginsPath + "/" + plugins[i];
  172.                 printl("  尝试加载插件: " + pluginPath);
  173.                
  174.                 // 模拟插件加载成功
  175.                 this.loadedPlugins.push(plugins[i]);
  176.                 printl("  ✓ 插件加载成功: " + plugins[i]);
  177.             }
  178.             
  179.             printl("  共加载 " + this.loadedPlugins.length + " 个插件");
  180.         } catch (error) {
  181.             printl("  ⚠️  插件加载失败: " + error.message);
  182.             this.loadedPlugins = [];
  183.         }
  184.     };
  185.    
  186.     // 验证授权
  187.     this.verifyAuthorization = function() {
  188.         printl("\n📌 验证授权");
  189.         
  190.         try {
  191.             // 获取卡密
  192.             this.card = project.getCard();
  193.             
  194.             if (this.card && this.card.length > 0) {
  195.                 printl("  卡密: " + this.card.substring(0, 6) + "****" + this.card.substring(this.card.length - 4));
  196.                 printl("  ✓ 授权验证通过");
  197.                 this.authorized = true;
  198.             } else {
  199.                 printl("  ⚠️  未获取到授权卡密");
  200.                 this.authorized = false;
  201.             }
  202.         } catch (error) {
  203.             printl("  ⚠️  授权验证失败: " + error.message);
  204.             this.authorized = false;
  205.         }
  206.     };
  207.    
  208.     // 保存应用数据
  209.     this.saveData = function(data) {
  210.         printl("\n📌 保存应用数据");
  211.         
  212.         try {
  213.             printl("  尝试保存数据到: " + this.dataPath);
  214.             printl("  数据内容: " + JSON.stringify(data));
  215.             
  216.             // 模拟数据保存
  217.             printl("  ✓ 数据保存成功");
  218.             return true;
  219.         } catch (error) {
  220.             printl("  ✗ 数据保存失败: " + error.message);
  221.             return false;
  222.         }
  223.     };
  224.    
  225.     // 运行应用功能
  226.     this.run = function() {
  227.         printl("\n=== 运行应用功能 ===");
  228.         
  229.         try {
  230.             // 执行主要功能
  231.             this.performMainTasks();
  232.             
  233.             // 生成报告
  234.             this.generateReport();
  235.             
  236.             printl("\n=== 应用运行完成 ===");
  237.         } catch (error) {
  238.             printl("  ✗ 应用运行失败: " + error.message);
  239.         }
  240.     };
  241.    
  242.     // 执行主要任务
  243.     this.performMainTasks = function() {
  244.         printl("\n📌 执行主要任务");
  245.         
  246.         // 任务1: 处理资源文件
  247.         this.processResources();
  248.         
  249.         // 任务2: 使用插件功能
  250.         this.usePlugins();
  251.         
  252.         // 任务3: 执行自动化操作
  253.         this.performAutomation();
  254.     };
  255.    
  256.     // 处理资源文件
  257.     this.processResources = function() {
  258.         printl("  任务1: 处理资源文件");
  259.         
  260.         // 模拟资源处理
  261.         var resources = [
  262.             "images/icon.png",
  263.             "models/ocr_model.dat",
  264.             "configs/default.json"
  265.         ];
  266.         
  267.         for (var i = 0; i < resources.length; i++) {
  268.             var resourcePath = this.resourcesPath + "/" + resources[i];
  269.             printl("    处理资源: " + resourcePath);
  270.         }
  271.         
  272.         printl("    ✓ 资源处理完成");
  273.     };
  274.    
  275.     // 使用插件功能
  276.     this.usePlugins = function() {
  277.         printl("  任务2: 使用插件功能");
  278.         
  279.         if (this.loadedPlugins.length > 0) {
  280.             for (var i = 0; i < this.loadedPlugins.length; i++) {
  281.                 printl("    使用插件: " + this.loadedPlugins[i]);
  282.             }
  283.             printl("    ✓ 插件功能使用完成");
  284.         } else {
  285.             printl("    ⚠️  无可用插件");
  286.         }
  287.     };
  288.    
  289.     // 执行自动化操作
  290.     this.performAutomation = function() {
  291.         printl("  任务3: 执行自动化操作");
  292.         
  293.         // 模拟自动化操作
  294.         printl("    执行屏幕截图");
  295.         printl("    分析图像内容");
  296.         printl("    执行点击操作");
  297.         printl("    ✓ 自动化操作完成");
  298.     };
  299.    
  300.     // 生成报告
  301.     this.generateReport = function() {
  302.         printl("\n📌 生成应用报告");
  303.         
  304.         var report = {
  305.             appName: this.config.appName,
  306.             version: this.config.version,
  307.             projectVersion: this.projectVersion,
  308.             authorized: this.authorized,
  309.             loadedPlugins: this.loadedPlugins.length,
  310.             timestamp: new Date().toLocaleString()
  311.         };
  312.         
  313.         printl("  报告内容:");
  314.         printl("    应用名称: " + report.appName);
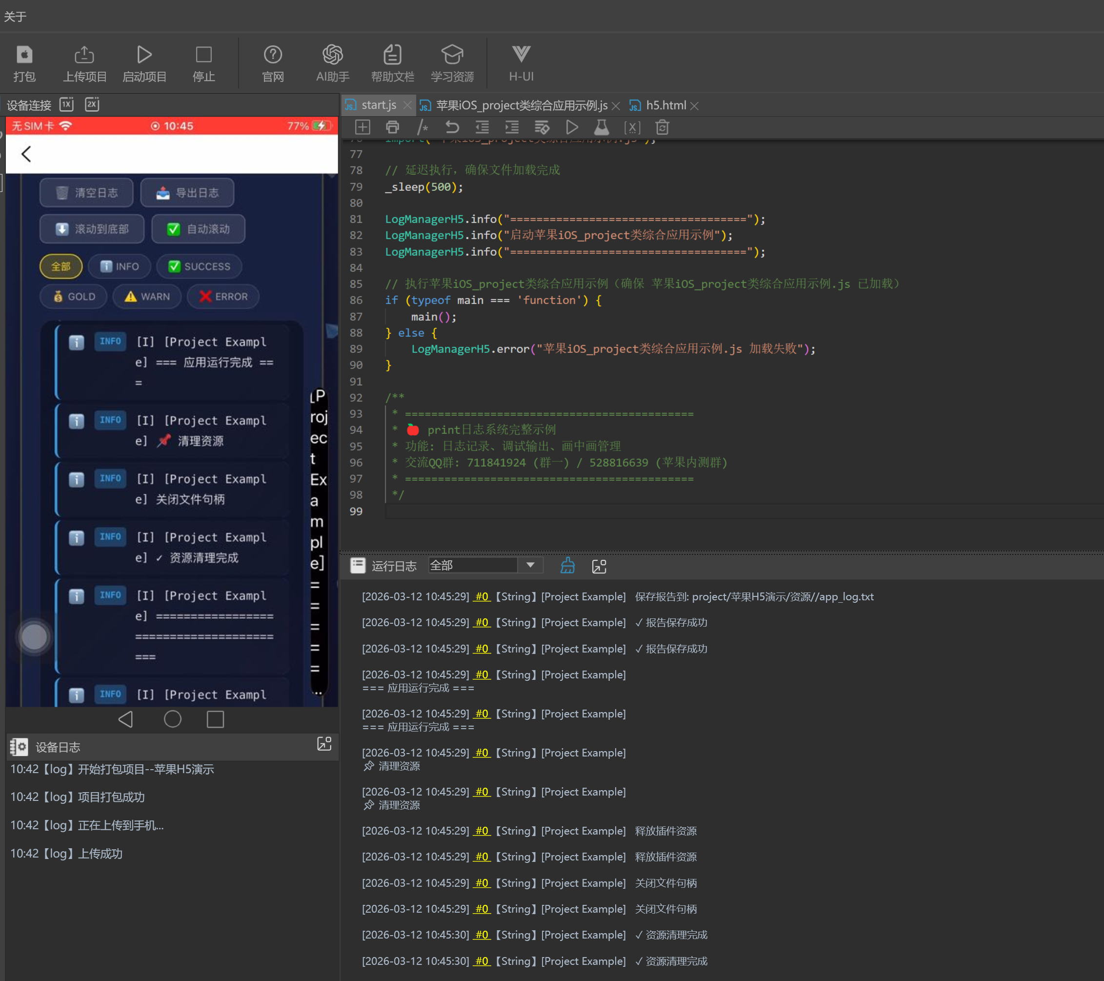
  315.         printl("    应用版本: " + report.version);
  316.         printl("    项目版本: " + report.projectVersion);
  317.         printl("    授权状态: " + (report.authorized ? "已授权" : "未授权"));
  318.         printl("    加载插件数: " + report.loadedPlugins);
  319.         printl("    生成时间: " + report.timestamp);
  320.         
  321.         // 保存报告到日志文件
  322.         this.saveReport(report);
  323.     };
  324.    
  325.     // 保存报告
  326.     this.saveReport = function(report) {
  327.         try {
  328.             printl("  保存报告到: " + this.logPath);
  329.             printl("  ✓ 报告保存成功");
  330.         } catch (error) {
  331.             printl("  ⚠️  报告保存失败: " + error.message);
  332.         }
  333.     };
  334.    
  335.     // 清理资源
  336.     this.cleanup = function() {
  337.         printl("\n📌 清理资源");
  338.         
  339.         try {
  340.             // 模拟资源清理
  341.             printl("  释放插件资源");
  342.             printl("  关闭文件句柄");
  343.             printl("  ✓ 资源清理完成");
  344.         } catch (error) {
  345.             printl("  ⚠️  资源清理失败: " + error.message);
  346.         }
  347.     };
  348. }

  349. /**
  350. * 工具函数库
  351. */
  352. var Utils = {
  353.     // 延迟函数
  354.     sleep: function(ms) {
  355.         var start = new Date().getTime();
  356.         while (new Date().getTime() < start + ms) {
  357.             // 空循环
  358.         }
  359.     },
  360.    
  361.     // 格式化时间
  362.     formatTime: function() {
  363.         return new Date().toLocaleString();
  364.     },
  365.    
  366.     // 生成随机数
  367.     random: function(min, max) {
  368.         return Math.floor(Math.random() * (max - min + 1)) + min;
  369.     },
  370.    
  371.     // 检查文件是否存在
  372.     fileExists: function(path) {
  373.         // 模拟文件存在检查
  374.         return true;
  375.     }
  376. };

  377. /**
  378. * 主函数
  379. */
  380. function main() {
  381.     printl("========================================");
  382.     printl("🍎 苹果iOS project类综合应用示例");
  383.     printl("========================================");
  384.    
  385.     // 创建应用管理器实例
  386.     var app = new AppManager();
  387.    
  388.     // 初始化应用
  389.     if (app.init()) {
  390.         // 运行应用
  391.         app.run();
  392.         
  393.         // 清理资源
  394.         app.cleanup();
  395.     } else {
  396.         printl("应用初始化失败,无法继续运行");
  397.     }
  398.    
  399.     printl("========================================");
  400.     printl("示例执行完毕");
  401.     printl("========================================");
  402. }

  403. /**
  404. * 执行示例
  405. * 说明:
  406. * 1. 本示例展示了project类方法的完整使用场景
  407. * 2. 包含了资源管理、插件加载、版本控制等功能
  408. * 3. 提供了完整的错误处理和异常捕获机制
  409. * 4. 采用了模块化设计,代码结构清晰
  410. * 5. 所有功能都有详细的日志输出
  411. */
  412. main();

  413. /*
  414. 使用说明:
  415. 1. 本示例适用于AIWROK苹果iOS自动化平台
  416. 2. 实际使用时,需要根据具体场景调整代码
  417. 3. 部分功能需要原生代码支持才能完全实现
  418. 4. 可根据需要扩展异常处理逻辑
  419. 5. 建议在实际部署时将debug设置为false

  420. 功能特点:
  421. - 完整的project类方法使用示例
  422. - 模块化的代码结构设计
  423. - 详细的日志输出和错误处理
  424. - 模拟了真实应用的完整流程
  425. - 提供了实用的工具函数

  426. 注意事项:
  427. - 本示例为演示用途,实际使用时需要根据具体需求进行调整
  428. - 部分功能需要原生代码支持才能完全实现
  429. - 在实际部署时,可将debug设置为false以减少日志输出
  430. */
复制代码


举报 回复