AIWROK软件苹果系统复选框用法

283

主题

192

回帖

1910

积分

管理员

积分
1910
AIWROK软件苹果系统复选框用法

2.png

3.png

4.png

  1. // 🎨UI-复选框类[CheckBox]完整综合示例
  2. // 全面展示CheckBox的所有功能和方法,包含实际应用场景
  3. // 🍎交流QQ群711841924群一,苹果内测群,528816639

  4. printl("=== CheckBox复选框完整综合示例启动 ===");

  5. var tab = new TabView();

  6. tab.setTitles(["基础", "状态", "样式", "事件", "应用", "返回"]);

  7. tab.show(function() {
  8.     printl("TabView界面加载完成");
  9.    
  10.     // ====================== 第一页:基础方法演示 ======================
  11.     var basicPage = new Vertical();
  12.     basicPage.setSpacing(5);
  13.     basicPage.setBackgroundColor(255, 255, 255);
  14.    
  15.     var basicDesc = new Label();
  16.     basicDesc.setText("展示CheckBox的四个核心基础方法:setText、getText、setID、setDefultSelect");
  17.     basicDesc.setTextColor(50, 100, 150);
  18.     basicDesc.setFontSize(14);
  19.     basicDesc.setTextAlignment("center");
  20.     basicPage.addView(basicDesc);
  21.    
  22.     // 方法1:setText设置复选框标题
  23.     var section1 = new Horizontal();
  24.     section1.setAlignment("center");
  25.     section1.setBackgroundColor(220, 220, 225);
  26.    
  27.     var section1Label = new Label();
  28.     section1Label.setText("方法1:setText设置复选框标题");
  29.     section1Label.setTextColor(60, 60, 60);
  30.     section1Label.setFontSize(15);
  31.     section1.addView(section1Label);
  32.    
  33.     basicPage.addView(section1);
  34.    
  35.     var textDemoContainer = new Vertical();
  36.     textDemoContainer.setSpacing(10);
  37.     textDemoContainer.setBackgroundColor(255, 255, 255);
  38.    
  39.     var textDesc = new Label();
  40.     textDesc.setText("为复选框设置显示的文本内容");
  41.     textDesc.setTextColor(100, 100, 100);
  42.     textDesc.setFontSize(12);
  43.     textDemoContainer.addView(textDesc);
  44.    
  45.     var textCodeLabel = new Label();
  46.     textCodeLabel.setText("var checkbox = new CheckBox();\ncheckbox.setText("选项1");");
  47.     textCodeLabel.setTextColor(50, 50, 150);
  48.     textCodeLabel.setFontSize(11);
  49.     textCodeLabel.setBackgroundColor(245, 245, 255);
  50.     textDemoContainer.addView(textCodeLabel);
  51.    
  52.     var textDemoCheckbox = new CheckBox();
  53.     textDemoCheckbox.setText("这是通过setText设置的标题");
  54.     textDemoCheckbox.onClick(function() {
  55.         var state = textDemoCheckbox.isSelect() ? "选中" : "未选中";
  56.         printl("setText示例复选框被" + state);
  57.         textResultLabel.setText("当前标题: " + textDemoCheckbox.getText() + " (" + state + ")");
  58.     });
  59.     textDemoContainer.addView(textDemoCheckbox);
  60.    
  61.     var textResultLabel = new Label();
  62.     textResultLabel.setText("当前标题: " + textDemoCheckbox.getText());
  63.     textResultLabel.setTextColor(0, 128, 0);
  64.     textResultLabel.setFontSize(12);
  65.     textDemoContainer.addView(textResultLabel);
  66.    
  67.     basicPage.addView(textDemoContainer);
  68.    
  69.     // 方法2:getText获取复选框标题
  70.     var section2 = new Horizontal();
  71.     section2.setAlignment("center");
  72.     section2.setBackgroundColor(220, 220, 225);
  73.    
  74.     var section2Label = new Label();
  75.     section2Label.setText("方法2:getText获取复选框标题");
  76.     section2Label.setTextColor(60, 60, 60);
  77.     section2Label.setFontSize(15);
  78.     section2.addView(section2Label);
  79.    
  80.     basicPage.addView(section2);
  81.    
  82.     var getTextContainer = new Vertical();
  83.     getTextContainer.setSpacing(10);
  84.     getTextContainer.setBackgroundColor(255, 255, 255);
  85.    
  86.     var getTextDesc = new Label();
  87.     getTextDesc.setText("获取复选框当前显示的文本内容");
  88.     getTextDesc.setTextColor(100, 100, 100);
  89.     getTextDesc.setFontSize(12);
  90.     getTextContainer.addView(getTextDesc);
  91.    
  92.     var getTextCodeLabel = new Label();
  93.     getTextCodeLabel.setText("var title = checkbox.getText();");
  94.     getTextCodeLabel.setTextColor(50, 50, 150);
  95.     getTextCodeLabel.setFontSize(11);
  96.     getTextCodeLabel.setBackgroundColor(245, 245, 255);
  97.     getTextContainer.addView(getTextCodeLabel);
  98.    
  99.     var getTextCheckbox = new CheckBox();
  100.     getTextCheckbox.setText("示例复选框");
  101.     getTextCheckbox.onClick(function() {
  102.         var state = getTextCheckbox.isSelect() ? "选中" : "未选中";
  103.         printl("getText示例复选框被" + state);
  104.         getTextResultLabel.setText("获取到的标题: " + getTextCheckbox.getText() + " (" + state + ")");
  105.     });
  106.     getTextContainer.addView(getTextCheckbox);
  107.    
  108.     var getTextResultLabel = new Label();
  109.     getTextResultLabel.setText("获取到的标题: ");
  110.     getTextResultLabel.setTextColor(0, 128, 0);
  111.     getTextResultLabel.setFontSize(12);
  112.     getTextContainer.addView(getTextResultLabel);
  113.    
  114.     var getTextButton = new Button();
  115.     getTextButton.setText("获取标题");
  116.     getTextButton.setColor(70, 130, 180);
  117.     getTextButton.setTextColor(255, 255, 255);
  118.     getTextButton.onClick(function() {
  119.         var title = getTextCheckbox.getText();
  120.         printl("获取到的标题: " + title);
  121.         getTextResultLabel.setText("获取到的标题: " + title);
  122.     });
  123.     getTextContainer.addView(getTextButton);
  124.    
  125.     basicPage.addView(getTextContainer);
  126.    
  127.     // 方法3:setID设置控件ID
  128.     var section3 = new Horizontal();
  129.     section3.setAlignment("center");
  130.     section3.setBackgroundColor(220, 220, 225);
  131.    
  132.     var section3Label = new Label();
  133.     section3Label.setText("方法3:setID设置控件ID");
  134.     section3Label.setTextColor(60, 60, 60);
  135.     section3Label.setFontSize(15);
  136.     section3.addView(section3Label);
  137.    
  138.     basicPage.addView(section3);
  139.    
  140.     var idDemoContainer = new Vertical();
  141.     idDemoContainer.setSpacing(10);
  142.     idDemoContainer.setBackgroundColor(255, 255, 255);
  143.    
  144.     var idDesc = new Label();
  145.     idDesc.setText("为复选框设置唯一标识符,方便后续通过config读取配置");
  146.     idDesc.setTextColor(100, 100, 100);
  147.     idDesc.setFontSize(12);
  148.     idDemoContainer.addView(idDesc);
  149.    
  150.     var idCodeLabel = new Label();
  151.     idCodeLabel.setText("var checkbox = new CheckBox();\ncheckbox.setID("checkbox123");\n// 读取使用\nconfig.getConfig("checkbox123");");
  152.     idCodeLabel.setTextColor(50, 50, 150);
  153.     idCodeLabel.setFontSize(11);
  154.     idCodeLabel.setBackgroundColor(245, 245, 255);
  155.     idDemoContainer.addView(idCodeLabel);
  156.    
  157.     var idDemoCheckbox = new CheckBox();
  158.     idDemoCheckbox.setText("已设置ID的复选框");
  159.     idDemoCheckbox.setID("demo_checkbox_id_1");
  160.     idDemoCheckbox.onClick(function() {
  161.         var state = idDemoCheckbox.isSelect() ? "选中" : "未选中";
  162.         printl("setID示例复选框被" + state);
  163.         idResultLabel.setText("控件ID已设置为:demo_checkbox_id_1 (" + state + ")");
  164.     });
  165.     idDemoContainer.addView(idDemoCheckbox);
  166.    
  167.     var idResultLabel = new Label();
  168.     idResultLabel.setText("控件ID已设置为:demo_checkbox_id_1");
  169.     idResultLabel.setTextColor(0, 128, 0);
  170.     idResultLabel.setFontSize(12);
  171.     idDemoContainer.addView(idResultLabel);
  172.    
  173.     basicPage.addView(idDemoContainer);
  174.    
  175.     // 方法4:setDefultSelect设置默认值
  176.     var section4 = new Horizontal();
  177.     section4.setAlignment("center");
  178.     section4.setBackgroundColor(220, 220, 225);
  179.    
  180.     var section4Label = new Label();
  181.     section4Label.setText("方法4:setDefultSelect设置默认值");
  182.     section4Label.setTextColor(60, 60, 60);
  183.     section4Label.setFontSize(15);
  184.     section4.addView(section4Label);
  185.    
  186.     basicPage.addView(section4);
  187.    
  188.     var defaultSelectContainer = new Vertical();
  189.     defaultSelectContainer.setSpacing(10);
  190.     defaultSelectContainer.setBackgroundColor(255, 255, 255);
  191.    
  192.     var defaultDesc = new Label();
  193.     defaultDesc.setText("设置复选框的默认选中状态");
  194.     defaultDesc.setTextColor(100, 100, 100);
  195.     defaultDesc.setFontSize(12);
  196.     defaultSelectContainer.addView(defaultDesc);
  197.    
  198.     var defaultCodeLabel = new Label();
  199.     defaultCodeLabel.setText("var checkbox = new CheckBox();\ncheckbox.setID("checkbox123");\ncheckbox.setDefultSelect();");
  200.     defaultCodeLabel.setTextColor(50, 50, 150);
  201.     defaultCodeLabel.setFontSize(11);
  202.     defaultCodeLabel.setBackgroundColor(245, 245, 255);
  203.     defaultSelectContainer.addView(defaultCodeLabel);
  204.    
  205.     var defaultCheckbox = new CheckBox();
  206.     defaultCheckbox.setText("默认选中的复选框");
  207.     defaultCheckbox.setID("default_checkbox");
  208.     defaultCheckbox.setDefultSelect();
  209.     defaultCheckbox.onClick(function() {
  210.         var state = defaultCheckbox.isSelect() ? "已选中" : "未选中";
  211.         printl("setDefultSelect示例复选框状态: " + state);
  212.         defaultResultLabel.setText("默认选中状态: " + state);
  213.     });
  214.     defaultSelectContainer.addView(defaultCheckbox);
  215.    
  216.     var defaultResultLabel = new Label();
  217.     defaultResultLabel.setText("默认选中状态: " + (defaultCheckbox.isSelect() ? "已选中" : "未选中"));
  218.     defaultResultLabel.setTextColor(0, 128, 0);
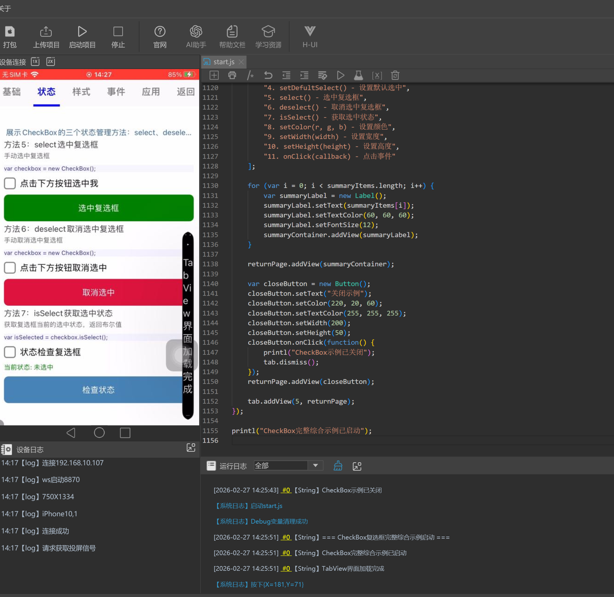
  219.     defaultResultLabel.setFontSize(12);
  220.     defaultSelectContainer.addView(defaultResultLabel);
  221.    
  222.     basicPage.addView(defaultSelectContainer);
  223.    
  224.     tab.addView(0, basicPage);
  225.    
  226.     // ====================== 第二页:状态管理方法 ======================
  227.     var statePage = new Vertical();
  228.     statePage.setSpacing(5);
  229.     statePage.setBackgroundColor(255, 255, 255);
  230.    
  231.     var stateDesc = new Label();
  232.     stateDesc.setText("展示CheckBox的三个状态管理方法:select、deselect、isSelect");
  233.     stateDesc.setTextColor(50, 100, 150);
  234.     stateDesc.setFontSize(14);
  235.     stateDesc.setTextAlignment("center");
  236.     statePage.addView(stateDesc);
  237.    
  238.     // 方法5:select选中复选框
  239.     var section5 = new Horizontal();
  240.     section5.setAlignment("center");
  241.     section5.setBackgroundColor(220, 220, 225);
  242.    
  243.     var section5Label = new Label();
  244.     section5Label.setText("方法5:select选中复选框");
  245.     section5Label.setTextColor(60, 60, 60);
  246.     section5Label.setFontSize(15);
  247.     section5.addView(section5Label);
  248.    
  249.     statePage.addView(section5);
  250.    
  251.     var selectDemoContainer = new Vertical();
  252.     selectDemoContainer.setSpacing(10);
  253.     selectDemoContainer.setBackgroundColor(255, 255, 255);
  254.    
  255.     var selectDesc = new Label();
  256.     selectDesc.setText("手动选中复选框");
  257.     selectDesc.setTextColor(100, 100, 100);
  258.     selectDesc.setFontSize(12);
  259.     selectDemoContainer.addView(selectDesc);
  260.    
  261.     var selectCodeLabel = new Label();
  262.     selectCodeLabel.setText("var checkbox = new CheckBox();\ncheckbox.select();");
  263.     selectCodeLabel.setTextColor(50, 50, 150);
  264.     selectCodeLabel.setFontSize(11);
  265.     selectCodeLabel.setBackgroundColor(245, 245, 255);
  266.     selectDemoContainer.addView(selectCodeLabel);
  267.    
  268.     var selectCheckbox = new CheckBox();
  269.     selectCheckbox.setText("点击下方按钮选中我");
  270.     selectCheckbox.onClick(function() {
  271.         var state = selectCheckbox.isSelect() ? "已选中" : "未选中";
  272.         printl("select示例复选框被" + state);
  273.         selectStatusLabel.setText("当前状态: " + state);
  274.     });
  275.     selectDemoContainer.addView(selectCheckbox);
  276.    
  277.     var selectButton = new Button();
  278.     selectButton.setText("选中复选框");
  279.     selectButton.setColor(0, 128, 0);
  280.     selectButton.setTextColor(255, 255, 255);
  281.     selectButton.onClick(function() {
  282.         selectCheckbox.select();
  283.         printl("复选框已选中");
  284.         selectStatusLabel.setText("当前状态: 已选中");
  285.     });
  286.     selectDemoContainer.addView(selectButton);
  287.    
  288.     statePage.addView(selectDemoContainer);
  289.    
  290.     // 方法6:deselect取消选中复选框
  291.     var section6 = new Horizontal();
  292.     section6.setAlignment("center");
  293.     section6.setBackgroundColor(220, 220, 225);
  294.    
  295.     var section6Label = new Label();
  296.     section6Label.setText("方法6:deselect取消选中复选框");
  297.     section6Label.setTextColor(60, 60, 60);
  298.     section6Label.setFontSize(15);
  299.     section6.addView(section6Label);
  300.    
  301.     statePage.addView(section6);
  302.    
  303.     var deselectDemoContainer = new Vertical();
  304.     deselectDemoContainer.setSpacing(10);
  305.     deselectDemoContainer.setBackgroundColor(255, 255, 255);
  306.    
  307.     var deselectDesc = new Label();
  308.     deselectDesc.setText("手动取消选中复选框");
  309.     deselectDesc.setTextColor(100, 100, 100);
  310.     deselectDesc.setFontSize(12);
  311.     deselectDemoContainer.addView(deselectDesc);
  312.    
  313.     var deselectCodeLabel = new Label();
  314.     deselectCodeLabel.setText("var checkbox = new CheckBox();\ncheckbox.deselect();");
  315.     deselectCodeLabel.setTextColor(50, 50, 150);
  316.     deselectCodeLabel.setFontSize(11);
  317.     deselectCodeLabel.setBackgroundColor(245, 245, 255);
  318.     deselectDemoContainer.addView(deselectCodeLabel);
  319.    
  320.     var deselectCheckbox = new CheckBox();
  321.     deselectCheckbox.setText("点击下方按钮取消选中");
  322.     deselectCheckbox.setDefultSelect();
  323.     deselectCheckbox.onClick(function() {
  324.         var state = deselectCheckbox.isSelect() ? "已选中" : "未选中";
  325.         printl("deselect示例复选框被" + state);
  326.         selectStatusLabel.setText("当前状态: " + state);
  327.     });
  328.     deselectDemoContainer.addView(deselectCheckbox);
  329.    
  330.     var deselectButton = new Button();
  331.     deselectButton.setText("取消选中");
  332.     deselectButton.setColor(220, 20, 60);
  333.     deselectButton.setTextColor(255, 255, 255);
  334.     deselectButton.onClick(function() {
  335.         deselectCheckbox.deselect();
  336.         printl("复选框已取消选中");
  337.         selectStatusLabel.setText("当前状态: 未选中");
  338.     });
  339.     deselectDemoContainer.addView(deselectButton);
  340.    
  341.     statePage.addView(deselectDemoContainer);
  342.    
  343.     // 方法7:isSelect获取选中状态
  344.     var section7 = new Horizontal();
  345.     section7.setAlignment("center");
  346.     section7.setBackgroundColor(220, 220, 225);
  347.    
  348.     var section7Label = new Label();
  349.     section7Label.setText("方法7:isSelect获取选中状态");
  350.     section7Label.setTextColor(60, 60, 60);
  351.     section7Label.setFontSize(15);
  352.     section7.addView(section7Label);
  353.    
  354.     statePage.addView(section7);
  355.    
  356.     var isSelectContainer = new Vertical();
  357.     isSelectContainer.setSpacing(10);
  358.     isSelectContainer.setBackgroundColor(255, 255, 255);
  359.    
  360.     var isSelectDesc = new Label();
  361.     isSelectDesc.setText("获取复选框当前的选中状态,返回布尔值");
  362.     isSelectDesc.setTextColor(100, 100, 100);
  363.     isSelectDesc.setFontSize(12);
  364.     isSelectContainer.addView(isSelectDesc);
  365.    
  366.     var isSelectCodeLabel = new Label();
  367.     isSelectCodeLabel.setText("var isSelected = checkbox.isSelect();\n// 返回 true 或 false");
  368.     isSelectCodeLabel.setTextColor(50, 50, 150);
  369.     isSelectCodeLabel.setFontSize(11);
  370.     isSelectCodeLabel.setBackgroundColor(245, 245, 255);
  371.     isSelectContainer.addView(isSelectCodeLabel);
  372.    
  373.     var isSelectCheckbox = new CheckBox();
  374.     isSelectCheckbox.setText("状态检查复选框");
  375.     isSelectCheckbox.onClick(function() {
  376.         var state = isSelectCheckbox.isSelect() ? "已选中" : "未选中";
  377.         printl("isSelect示例复选框被" + state);
  378.         selectStatusLabel.setText("当前状态: " + state);
  379.     });
  380.     isSelectContainer.addView(isSelectCheckbox);
  381.    
  382.     var selectStatusLabel = new Label();
  383.     selectStatusLabel.setText("当前状态: 未选中");
  384.     selectStatusLabel.setTextColor(0, 128, 0);
  385.     selectStatusLabel.setFontSize(12);
  386.     isSelectContainer.addView(selectStatusLabel);
  387.    
  388.     var checkStateButton = new Button();
  389.     checkStateButton.setText("检查状态");
  390.     checkStateButton.setColor(70, 130, 180);
  391.     checkStateButton.setTextColor(255, 255, 255);
  392.     checkStateButton.onClick(function() {
  393.         var isSelected = isSelectCheckbox.isSelect();
  394.         printl("复选框选中状态: " + (isSelected ? "true" : "false"));
  395.         selectStatusLabel.setText("当前状态: " + (isSelected ? "已选中" : "未选中"));
  396.     });
  397.     isSelectContainer.addView(checkStateButton);
  398.    
  399.     statePage.addView(isSelectContainer);
  400.    
  401.     tab.addView(1, statePage);
  402.    
  403.     // ====================== 第三页:样式设置方法 ======================
  404.     var stylePage = new Vertical();
  405.     stylePage.setSpacing(5);
  406.     stylePage.setBackgroundColor(255, 255, 255);
  407.    
  408.     var styleDesc = new Label();
  409.     styleDesc.setText("展示CheckBox的样式设置方法:setColor、setWidth、setHeight");
  410.     styleDesc.setTextColor(50, 100, 150);
  411.     styleDesc.setFontSize(14);
  412.     styleDesc.setTextAlignment("center");
  413.     stylePage.addView(styleDesc);
  414.    
  415.     // 方法8:setColor设置复选框颜色
  416.     var section8 = new Horizontal();
  417.     section8.setAlignment("center");
  418.     section8.setBackgroundColor(220, 220, 225);
  419.    
  420.     var section8Label = new Label();
  421.     section8Label.setText("方法8:setColor设置复选框颜色");
  422.     section8Label.setTextColor(60, 60, 60);
  423.     section8Label.setFontSize(15);
  424.     section8.addView(section8Label);
  425.    
  426.     stylePage.addView(section8);
  427.    
  428.     var colorDemoContainer = new Vertical();
  429.     colorDemoContainer.setSpacing(10);
  430.     colorDemoContainer.setBackgroundColor(255, 255, 255);
  431.    
  432.     var colorDesc = new Label();
  433.     colorDesc.setText("设置复选框的颜色,使用RGB格式");
  434.     colorDesc.setTextColor(100, 100, 100);
  435.     colorDesc.setFontSize(12);
  436.     colorDemoContainer.addView(colorDesc);
  437.    
  438.     var colorCodeLabel = new Label();
  439.     colorCodeLabel.setText("var checkbox = new CheckBox();\ncheckbox.setColor(255, 0, 0); // 红色\ncheckbox.setColor(0, 255, 0); // 绿色\ncheckbox.setColor(0, 0, 255); // 蓝色");
  440.     colorCodeLabel.setTextColor(50, 50, 150);
  441.     colorCodeLabel.setFontSize(11);
  442.     colorCodeLabel.setBackgroundColor(245, 245, 255);
  443.     colorDemoContainer.addView(colorCodeLabel);
  444.    
  445.     var redCheckbox = new CheckBox();
  446.     redCheckbox.setText("红色复选框");
  447.     redCheckbox.setColor(255, 0, 0);
  448.     redCheckbox.onClick(function() {
  449.         var state = redCheckbox.isSelect() ? "选中" : "未选中";
  450.         printl("红色复选框被" + state);
  451.     });
  452.     colorDemoContainer.addView(redCheckbox);
  453.    
  454.     var greenCheckbox = new CheckBox();
  455.     greenCheckbox.setText("绿色复选框");
  456.     greenCheckbox.setColor(0, 128, 0);
  457.     greenCheckbox.onClick(function() {
  458.         var state = greenCheckbox.isSelect() ? "选中" : "未选中";
  459.         printl("绿色复选框被" + state);
  460.     });
  461.     colorDemoContainer.addView(greenCheckbox);
  462.    
  463.     var blueCheckbox = new CheckBox();
  464.     blueCheckbox.setText("蓝色复选框");
  465.     blueCheckbox.setColor(0, 0, 255);
  466.     blueCheckbox.onClick(function() {
  467.         var state = blueCheckbox.isSelect() ? "选中" : "未选中";
  468.         printl("蓝色复选框被" + state);
  469.     });
  470.     colorDemoContainer.addView(blueCheckbox);
  471.    
  472.     var purpleCheckbox = new CheckBox();
  473.     purpleCheckbox.setText("紫色复选框");
  474.     purpleCheckbox.setColor(128, 0, 128);
  475.     purpleCheckbox.onClick(function() {
  476.         var state = purpleCheckbox.isSelect() ? "选中" : "未选中";
  477.         printl("紫色复选框被" + state);
  478.     });
  479.     colorDemoContainer.addView(purpleCheckbox);
  480.    
  481.     stylePage.addView(colorDemoContainer);
  482.    
  483.     // 方法9:setWidth设置控件宽度
  484.     var section9 = new Horizontal();
  485.     section9.setAlignment("center");
  486.     section9.setBackgroundColor(220, 220, 225);
  487.    
  488.     var section9Label = new Label();
  489.     section9Label.setText("方法9:setWidth设置控件宽度");
  490.     section9Label.setTextColor(60, 60, 60);
  491.     section9Label.setFontSize(15);
  492.     section9.addView(section9Label);
  493.    
  494.     stylePage.addView(section9);
  495.    
  496.     var widthDemoContainer = new Vertical();
  497.     widthDemoContainer.setSpacing(10);
  498.     widthDemoContainer.setBackgroundColor(255, 255, 255);
  499.    
  500.     var widthDesc = new Label();
  501.     widthDesc.setText("设置复选框的宽度(单位:像素)");
  502.     widthDesc.setTextColor(100, 100, 100);
  503.     widthDesc.setFontSize(12);
  504.     widthDemoContainer.addView(widthDesc);
  505.    
  506.     var widthCodeLabel = new Label();
  507.     widthCodeLabel.setText("var checkbox = new CheckBox();\ncheckbox.setWidth(50); // 设置宽度为50像素");
  508.     widthCodeLabel.setTextColor(50, 50, 150);
  509.     widthCodeLabel.setFontSize(11);
  510.     widthCodeLabel.setBackgroundColor(245, 245, 255);
  511.     widthDemoContainer.addView(widthCodeLabel);
  512.    
  513.     var widthCheckbox1 = new CheckBox();
  514.     widthCheckbox1.setText("宽度100");
  515.     widthCheckbox1.setWidth(100);
  516.     widthCheckbox1.onClick(function() {
  517.         var state = widthCheckbox1.isSelect() ? "选中" : "未选中";
  518.         printl("宽度100复选框被" + state);
  519.     });
  520.     widthDemoContainer.addView(widthCheckbox1);
  521.    
  522.     var widthCheckbox2 = new CheckBox();
  523.     widthCheckbox2.setText("宽度200");
  524.     widthCheckbox2.setWidth(200);
  525.     widthCheckbox2.onClick(function() {
  526.         var state = widthCheckbox2.isSelect() ? "选中" : "未选中";
  527.         printl("宽度200复选框被" + state);
  528.     });
  529.     widthDemoContainer.addView(widthCheckbox2);
  530.    
  531.     var widthCheckbox3 = new CheckBox();
  532.     widthCheckbox3.setText("宽度300");
  533.     widthCheckbox3.setWidth(300);
  534.     widthCheckbox3.onClick(function() {
  535.         var state = widthCheckbox3.isSelect() ? "选中" : "未选中";
  536.         printl("宽度300复选框被" + state);
  537.     });
  538.     widthDemoContainer.addView(widthCheckbox3);
  539.    
  540.     stylePage.addView(widthDemoContainer);
  541.    
  542.     // 方法10:setHeight设置控件高度
  543.     var section10 = new Horizontal();
  544.     section10.setAlignment("center");
  545.     section10.setBackgroundColor(220, 220, 225);
  546.    
  547.     var section10Label = new Label();
  548.     section10Label.setText("方法10:setHeight设置控件高度");
  549.     section10Label.setTextColor(60, 60, 60);
  550.     section10Label.setFontSize(15);
  551.     section10.addView(section10Label);
  552.    
  553.     stylePage.addView(section10);
  554.    
  555.     var heightDemoContainer = new Vertical();
  556.     heightDemoContainer.setSpacing(10);
  557.     heightDemoContainer.setBackgroundColor(255, 255, 255);
  558.    
  559.     var heightDesc = new Label();
  560.     heightDesc.setText("设置复选框的高度(单位:像素)");
  561.     heightDesc.setTextColor(100, 100, 100);
  562.     heightDesc.setFontSize(12);
  563.     heightDemoContainer.addView(heightDesc);
  564.    
  565.     var heightCodeLabel = new Label();
  566.     heightCodeLabel.setText("var checkbox = new CheckBox();\ncheckbox.setHeight(40); // 设置高度为40像素");
  567.     heightCodeLabel.setTextColor(50, 50, 150);
  568.     heightCodeLabel.setFontSize(11);
  569.     heightCodeLabel.setBackgroundColor(245, 245, 255);
  570.     heightDemoContainer.addView(heightCodeLabel);
  571.    
  572.     var heightCheckbox1 = new CheckBox();
  573.     heightCheckbox1.setText("高度40");
  574.     heightCheckbox1.setHeight(40);
  575.     heightCheckbox1.onClick(function() {
  576.         var state = heightCheckbox1.isSelect() ? "选中" : "未选中";
  577.         printl("高度40复选框被" + state);
  578.     });
  579.     heightDemoContainer.addView(heightCheckbox1);
  580.    
  581.     var heightCheckbox2 = new CheckBox();
  582.     heightCheckbox2.setText("高度50");
  583.     heightCheckbox2.setHeight(50);
  584.     heightCheckbox2.onClick(function() {
  585.         var state = heightCheckbox2.isSelect() ? "选中" : "未选中";
  586.         printl("高度50复选框被" + state);
  587.     });
  588.     heightDemoContainer.addView(heightCheckbox2);
  589.    
  590.     var heightCheckbox3 = new CheckBox();
  591.     heightCheckbox3.setText("高度60");
  592.     heightCheckbox3.setHeight(60);
  593.     heightCheckbox3.onClick(function() {
  594.         var state = heightCheckbox3.isSelect() ? "选中" : "未选中";
  595.         printl("高度60复选框被" + state);
  596.     });
  597.     heightDemoContainer.addView(heightCheckbox3);
  598.    
  599.     stylePage.addView(heightDemoContainer);
  600.    
  601.     // 按钮连动功能
  602.     var section12 = new Horizontal();
  603.     section12.setAlignment("center");
  604.     section12.setBackgroundColor(220, 220, 225);
  605.    
  606.     var section12Label = new Label();
  607.     section12Label.setText("按钮连动演示");
  608.     section12Label.setTextColor(60, 60, 60);
  609.     section12Label.setFontSize(15);
  610.     section12.addView(section12Label);
  611.    
  612.     stylePage.addView(section12);
  613.    
  614.     var linkageContainer = new Vertical();
  615.     linkageContainer.setSpacing(10);
  616.     linkageContainer.setBackgroundColor(255, 255, 255);
  617.    
  618.     var linkageDesc = new Label();
  619.     linkageDesc.setText("点击下方按钮控制复选框的状态");
  620.     linkageDesc.setTextColor(100, 100, 100);
  621.     linkageDesc.setFontSize(12);
  622.     linkageContainer.addView(linkageDesc);
  623.    
  624.     var linkageCheckbox1 = new CheckBox();
  625.     linkageCheckbox1.setText("联动复选框1");
  626.     linkageCheckbox1.setColor(255, 165, 0);
  627.     linkageContainer.addView(linkageCheckbox1);
  628.    
  629.     var linkageCheckbox2 = new CheckBox();
  630.     linkageCheckbox2.setText("联动复选框2");
  631.     linkageCheckbox2.setColor(255, 165, 0);
  632.     linkageContainer.addView(linkageCheckbox2);
  633.    
  634.     var linkageCheckbox3 = new CheckBox();
  635.     linkageCheckbox3.setText("联动复选框3");
  636.     linkageCheckbox3.setColor(255, 165, 0);
  637.     linkageContainer.addView(linkageCheckbox3);
  638.    
  639.     var linkageStatusLabel = new Label();
  640.     linkageStatusLabel.setText("状态:未选择");
  641.     linkageStatusLabel.setTextColor(0, 128, 0);
  642.     linkageStatusLabel.setFontSize(12);
  643.    
  644.     var buttonContainer = new Horizontal();
  645.     buttonContainer.setSpacing(10);
  646.    
  647.     var selectAllButton = new Button();
  648.     selectAllButton.setText("全选");
  649.     selectAllButton.setColor(0, 128, 0);
  650.     selectAllButton.setTextColor(255, 255, 255);
  651.     selectAllButton.setWidth(80);
  652.     selectAllButton.onClick(function() {
  653.         linkageCheckbox1.select();
  654.         linkageCheckbox2.select();
  655.         linkageCheckbox3.select();
  656.         printl("已全选所有复选框");
  657.         linkageStatusLabel.setText("状态:全选");
  658.     });
  659.     buttonContainer.addView(selectAllButton);
  660.    
  661.     var deselectAllButton = new Button();
  662.     deselectAllButton.setText("全不选");
  663.     deselectAllButton.setColor(220, 20, 60);
  664.     deselectAllButton.setTextColor(255, 255, 255);
  665.     deselectAllButton.setWidth(80);
  666.     deselectAllButton.onClick(function() {
  667.         linkageCheckbox1.deselect();
  668.         linkageCheckbox2.deselect();
  669.         linkageCheckbox3.deselect();
  670.         printl("已取消所有复选框选择");
  671.         linkageStatusLabel.setText("状态:全不选");
  672.     });
  673.     buttonContainer.addView(deselectAllButton);
  674.    
  675.     var reverseButton = new Button();
  676.     reverseButton.setText("反选");
  677.     reverseButton.setColor(70, 130, 180);
  678.     reverseButton.setTextColor(255, 255, 255);
  679.     reverseButton.setWidth(80);
  680.     reverseButton.onClick(function() {
  681.         if (linkageCheckbox1.isSelect()) {
  682.             linkageCheckbox1.deselect();
  683.         } else {
  684.             linkageCheckbox1.select();
  685.         }
  686.         if (linkageCheckbox2.isSelect()) {
  687.             linkageCheckbox2.deselect();
  688.         } else {
  689.             linkageCheckbox2.select();
  690.         }
  691.         if (linkageCheckbox3.isSelect()) {
  692.             linkageCheckbox3.deselect();
  693.         } else {
  694.             linkageCheckbox3.select();
  695.         }
  696.         printl("已反选所有复选框");
  697.         var selectedCount = 0;
  698.         if (linkageCheckbox1.isSelect()) selectedCount++;
  699.         if (linkageCheckbox2.isSelect()) selectedCount++;
  700.         if (linkageCheckbox3.isSelect()) selectedCount++;
  701.         linkageStatusLabel.setText("状态:已选中" + selectedCount + "个");
  702.     });
  703.     buttonContainer.addView(reverseButton);
  704.    
  705.     linkageContainer.addView(buttonContainer);
  706.     linkageContainer.addView(linkageStatusLabel);
  707.    
  708.     stylePage.addView(linkageContainer);
  709.    
  710.     tab.addView(2, stylePage);
  711.    
  712.     // ====================== 第四页:事件处理方法 ======================
  713.     var eventPage = new Vertical();
  714.     eventPage.setSpacing(5);
  715.     eventPage.setBackgroundColor(255, 255, 255);
  716.    
  717.     var eventDesc = new Label();
  718.     eventDesc.setText("展示CheckBox的事件处理方法:onClick");
  719.     eventDesc.setTextColor(50, 100, 150);
  720.     eventDesc.setFontSize(14);
  721.     eventDesc.setTextAlignment("center");
  722.     eventPage.addView(eventDesc);
  723.    
  724.     // 方法11:onClick按钮点击事件
  725.     var section11 = new Horizontal();
  726.     section11.setAlignment("center");
  727.     section11.setBackgroundColor(220, 220, 225);
  728.    
  729.     var section11Label = new Label();
  730.     section11Label.setText("方法11:onClick点击事件");
  731.     section11Label.setTextColor(60, 60, 60);
  732.     section11Label.setFontSize(15);
  733.     section11.addView(section11Label);
  734.    
  735.     eventPage.addView(section11);
  736.    
  737.     var onClickDemoContainer = new Vertical();
  738.     onClickDemoContainer.setSpacing(10);
  739.     onClickDemoContainer.setBackgroundColor(255, 255, 255);
  740.    
  741.     var onClickDesc = new Label();
  742.     onClickDesc.setText("为复选框添加点击事件监听器");
  743.     onClickDesc.setTextColor(100, 100, 100);
  744.     onClickDesc.setFontSize(12);
  745.     onClickDemoContainer.addView(onClickDesc);
  746.    
  747.     var onClickCodeLabel = new Label();
  748.     onClickCodeLabel.setText("var checkbox = new CheckBox();\ncheckbox.onClick(() => {\n    printl("被点击了");\n});");
  749.     onClickCodeLabel.setTextColor(50, 50, 150);
  750.     onClickCodeLabel.setFontSize(11);
  751.     onClickCodeLabel.setBackgroundColor(245, 245, 255);
  752.     onClickDemoContainer.addView(onClickCodeLabel);
  753.    
  754.     var eventLogLabel = new Label();
  755.     eventLogLabel.setText("事件日志:等待操作...");
  756.     eventLogLabel.setTextColor(100, 100, 100);
  757.     eventLogLabel.setFontSize(12);
  758.     eventLogLabel.setBackgroundColor(245, 245, 245);
  759.     onClickDemoContainer.addView(eventLogLabel);
  760.    
  761.     var eventCheckbox1 = new CheckBox();
  762.     eventCheckbox1.setText("点击我会触发事件");
  763.     eventCheckbox1.onClick(function() {
  764.         var state = eventCheckbox1.isSelect() ? "选中" : "取消选中";
  765.         printl("复选框1被" + state);
  766.         eventLogLabel.setText("事件日志:复选框1被" + state);
  767.     });
  768.     onClickDemoContainer.addView(eventCheckbox1);
  769.    
  770.     var eventCheckbox2 = new CheckBox();
  771.     eventCheckbox2.setText("点击我会显示状态");
  772.     eventCheckbox2.setColor(0, 128, 0);
  773.     eventCheckbox2.onClick(function() {
  774.         var state = eventCheckbox2.isSelect();
  775.         printl("复选框2当前状态: " + (state ? "true" : "false"));
  776.         eventLogLabel.setText("事件日志:复选框2状态=" + (state ? "true" : "false"));
  777.     });
  778.     onClickDemoContainer.addView(eventCheckbox2);
  779.    
  780.     var eventCheckbox3 = new CheckBox();
  781.     eventCheckbox3.setText("点击我会计数");
  782.     eventCheckbox3.setColor(0, 0, 255);
  783.     var clickCount = 0;
  784.     eventCheckbox3.onClick(function() {
  785.         clickCount++;
  786.         printl("复选框3被点击次数: " + clickCount);
  787.         eventLogLabel.setText("事件日志:复选框3点击次数=" + clickCount);
  788.     });
  789.     onClickDemoContainer.addView(eventCheckbox3);
  790.    
  791.     eventPage.addView(onClickDemoContainer);
  792.    
  793.     tab.addView(3, eventPage);
  794.    
  795.     // ====================== 第五页:综合应用示例 ======================
  796.     var appPage = new Vertical();
  797.     appPage.setSpacing(5);
  798.     appPage.setBackgroundColor(255, 255, 255);
  799.    
  800.     var appDesc = new Label();
  801.     appDesc.setText("CheckBox在实际应用中的综合示例");
  802.     appDesc.setTextColor(50, 100, 150);
  803.     appDesc.setFontSize(16);
  804.     appDesc.setTextAlignment("center");
  805.     appPage.addView(appDesc);
  806.    
  807.     // 应用1:任务列表
  808.     var appSection1 = new Horizontal();
  809.     appSection1.setAlignment("center");
  810.     appSection1.setBackgroundColor(220, 220, 225);
  811.    
  812.     var appSection1Label = new Label();
  813.     appSection1Label.setText("应用1:任务列表");
  814.     appSection1Label.setTextColor(60, 60, 60);
  815.     appSection1Label.setFontSize(15);
  816.     appSection1.addView(appSection1Label);
  817.    
  818.     appPage.addView(appSection1);
  819.    
  820.     var taskListContainer = new Vertical();
  821.     taskListContainer.setSpacing(8);
  822.     taskListContainer.setBackgroundColor(255, 255, 255);
  823.    
  824.     var taskListTitle = new Label();
  825.     taskListTitle.setText("今日任务清单");
  826.     taskListTitle.setTextColor(50, 50, 150);
  827.     taskListTitle.setFontSize(14);
  828.     taskListContainer.addView(taskListTitle);
  829.    
  830.     var task1 = new CheckBox();
  831.     task1.setText("完成项目文档编写");
  832.     task1.setColor(0, 128, 0);
  833.     task1.onClick(function() {
  834.         var state = task1.isSelect() ? "已完成" : "未完成";
  835.         printl("任务1:" + state);
  836.     });
  837.     taskListContainer.addView(task1);
  838.    
  839.     var task2 = new CheckBox();
  840.     task2.setText("代码审查");
  841.     task2.setColor(0, 128, 0);
  842.     task2.onClick(function() {
  843.         var state = task2.isSelect() ? "已完成" : "未完成";
  844.         printl("任务2:" + state);
  845.     });
  846.     taskListContainer.addView(task2);
  847.    
  848.     var task3 = new CheckBox();
  849.     task3.setText("修复已知Bug");
  850.     task3.setColor(0, 128, 0);
  851.     task3.onClick(function() {
  852.         var state = task3.isSelect() ? "已完成" : "未完成";
  853.         printl("任务3:" + state);
  854.     });
  855.     taskListContainer.addView(task3);
  856.    
  857.     var task4 = new CheckBox();
  858.     task4.setText("单元测试");
  859.     task4.setColor(0, 128, 0);
  860.     task4.onClick(function() {
  861.         var state = task4.isSelect() ? "已完成" : "未完成";
  862.         printl("任务4:" + state);
  863.     });
  864.     taskListContainer.addView(task4);
  865.    
  866.     var task5 = new CheckBox();
  867.     task5.setText("部署上线");
  868.     task5.setColor(0, 128, 0);
  869.     task5.onClick(function() {
  870.         var state = task5.isSelect() ? "已完成" : "未完成";
  871.         printl("任务5:" + state);
  872.     });
  873.     taskListContainer.addView(task5);
  874.    
  875.     var checkTasksButton = new Button();
  876.     checkTasksButton.setText("检查任务完成情况");
  877.     checkTasksButton.setColor(70, 130, 180);
  878.     checkTasksButton.setTextColor(255, 255, 255);
  879.     checkTasksButton.onClick(function() {
  880.         var completed = 0;
  881.         var total = 5;
  882.         if (task1.isSelect()) completed++;
  883.         if (task2.isSelect()) completed++;
  884.         if (task3.isSelect()) completed++;
  885.         if (task4.isSelect()) completed++;
  886.         if (task5.isSelect()) completed++;
  887.         
  888.         var percentage = Math.round((completed / total) * 100);
  889.         printl("任务完成情况: " + completed + "/" + total + " (" + percentage + "%)");
  890.         taskStatusLabel.setText("完成进度: " + completed + "/" + total + " (" + percentage + "%)");
  891.     });
  892.     taskListContainer.addView(checkTasksButton);
  893.    
  894.     var taskStatusLabel = new Label();
  895.     taskStatusLabel.setText("完成进度: 0/5 (0%)");
  896.     taskStatusLabel.setTextColor(0, 128, 0);
  897.     taskStatusLabel.setFontSize(12);
  898.     taskListContainer.addView(taskStatusLabel);
  899.    
  900.     appPage.addView(taskListContainer);
  901.    
  902.     // 应用2:权限设置
  903.     var appSection2 = new Horizontal();
  904.     appSection2.setAlignment("center");
  905.     appSection2.setBackgroundColor(220, 220, 225);
  906.    
  907.     var appSection2Label = new Label();
  908.     appSection2Label.setText("应用2:权限设置");
  909.     appSection2Label.setTextColor(60, 60, 60);
  910.     appSection2Label.setFontSize(15);
  911.     appSection2.addView(appSection2Label);
  912.    
  913.     appPage.addView(appSection2);
  914.    
  915.     var permissionContainer = new Vertical();
  916.     permissionContainer.setSpacing(8);
  917.     permissionContainer.setBackgroundColor(255, 255, 255);
  918.    
  919.     var permissionTitle = new Label();
  920.     permissionTitle.setText("应用权限配置");
  921.     permissionTitle.setTextColor(50, 50, 150);
  922.     permissionTitle.setFontSize(14);
  923.     permissionContainer.addView(permissionTitle);
  924.    
  925.     var permCamera = new CheckBox();
  926.     permCamera.setText("相机权限");
  927.     permCamera.setID("permission_camera");
  928.     permCamera.setDefultSelect();
  929.     permCamera.onClick(function() {
  930.         var state = permCamera.isSelect() ? "已授权" : "未授权";
  931.         printl("相机权限:" + state);
  932.     });
  933.     permissionContainer.addView(permCamera);
  934.    
  935.     var permMicrophone = new CheckBox();
  936.     permMicrophone.setText("麦克风权限");
  937.     permMicrophone.setID("permission_microphone");
  938.     permMicrophone.setDefultSelect();
  939.     permMicrophone.onClick(function() {
  940.         var state = permMicrophone.isSelect() ? "已授权" : "未授权";
  941.         printl("麦克风权限:" + state);
  942.     });
  943.     permissionContainer.addView(permMicrophone);
  944.    
  945.     var permLocation = new CheckBox();
  946.     permLocation.setText("位置权限");
  947.     permLocation.setID("permission_location");
  948.     permLocation.onClick(function() {
  949.         var state = permLocation.isSelect() ? "已授权" : "未授权";
  950.         printl("位置权限:" + state);
  951.     });
  952.     permissionContainer.addView(permLocation);
  953.    
  954.     var permContacts = new CheckBox();
  955.     permContacts.setText("通讯录权限");
  956.     permContacts.setID("permission_contacts");
  957.     permContacts.onClick(function() {
  958.         var state = permContacts.isSelect() ? "已授权" : "未授权";
  959.         printl("通讯录权限:" + state);
  960.     });
  961.     permissionContainer.addView(permContacts);
  962.    
  963.     var permStorage = new CheckBox();
  964.     permStorage.setText("存储权限");
  965.     permStorage.setID("permission_storage");
  966.     permStorage.setDefultSelect();
  967.     permStorage.onClick(function() {
  968.         var state = permStorage.isSelect() ? "已授权" : "未授权";
  969.         printl("存储权限:" + state);
  970.     });
  971.     permissionContainer.addView(permStorage);
  972.    
  973.     var savePermissionButton = new Button();
  974.     savePermissionButton.setText("保存权限配置");
  975.     savePermissionButton.setColor(0, 128, 0);
  976.     savePermissionButton.setTextColor(255, 255, 255);
  977.     savePermissionButton.onClick(function() {
  978.         var permissions = [];
  979.         if (permCamera.isSelect()) permissions.push("相机");
  980.         if (permMicrophone.isSelect()) permissions.push("麦克风");
  981.         if (permLocation.isSelect()) permissions.push("位置");
  982.         if (permContacts.isSelect()) permissions.push("通讯录");
  983.         if (permStorage.isSelect()) permissions.push("存储");
  984.         
  985.         var permText = permissions.length > 0 ? permissions.join("、") : "无";
  986.         printl("已授权权限: " + permText);
  987.         permissionStatusLabel.setText("已授权: " + permText);
  988.     });
  989.     permissionContainer.addView(savePermissionButton);
  990.    
  991.     var permissionStatusLabel = new Label();
  992.     permissionStatusLabel.setText("已授权: 相机、麦克风、存储");
  993.     permissionStatusLabel.setTextColor(0, 128, 0);
  994.     permissionStatusLabel.setFontSize(12);
  995.     permissionContainer.addView(permissionStatusLabel);
  996.    
  997.     appPage.addView(permissionContainer);
  998.    
  999.     // 应用3:多选列表
  1000.     var appSection3 = new Horizontal();
  1001.     appSection3.setAlignment("center");
  1002.     appSection3.setBackgroundColor(220, 220, 225);
  1003.    
  1004.     var appSection3Label = new Label();
  1005.     appSection3Label.setText("应用3:兴趣爱好选择");
  1006.     appSection3Label.setTextColor(60, 60, 60);
  1007.     appSection3Label.setFontSize(15);
  1008.     appSection3.addView(appSection3Label);
  1009.    
  1010.     appPage.addView(appSection3);
  1011.    
  1012.     var hobbyContainer = new Vertical();
  1013.     hobbyContainer.setSpacing(8);
  1014.     hobbyContainer.setBackgroundColor(255, 255, 255);
  1015.    
  1016.     var hobbyTitle = new Label();
  1017.     hobbyTitle.setText("请选择您的兴趣爱好(可多选)");
  1018.     hobbyTitle.setTextColor(50, 50, 150);
  1019.     hobbyTitle.setFontSize(14);
  1020.     hobbyContainer.addView(hobbyTitle);
  1021.    
  1022.     var hobbies = [];
  1023.    
  1024.     var hobby1 = new CheckBox();
  1025.     hobby1.setText("阅读");
  1026.     hobby1.setColor(128, 0, 128);
  1027.     hobby1.onClick(function() {
  1028.         updateHobbyList();
  1029.     });
  1030.     hobbyContainer.addView(hobby1);
  1031.    
  1032.     var hobby2 = new CheckBox();
  1033.     hobby2.setText("运动");
  1034.     hobby2.setColor(128, 0, 128);
  1035.     hobby2.onClick(function() {
  1036.         updateHobbyList();
  1037.     });
  1038.     hobbyContainer.addView(hobby2);
  1039.    
  1040.     var hobby3 = new CheckBox();
  1041.     hobby3.setText("音乐");
  1042.     hobby3.setColor(128, 0, 128);
  1043.     hobby3.onClick(function() {
  1044.         updateHobbyList();
  1045.     });
  1046.     hobbyContainer.addView(hobby3);
  1047.    
  1048.     var hobby4 = new CheckBox();
  1049.     hobby4.setText("旅行");
  1050.     hobby4.setColor(128, 0, 128);
  1051.     hobby4.onClick(function() {
  1052.         updateHobbyList();
  1053.     });
  1054.     hobbyContainer.addView(hobby4);
  1055.    
  1056.     var hobby5 = new CheckBox();
  1057.     hobby5.setText("摄影");
  1058.     hobby5.setColor(128, 0, 128);
  1059.     hobby5.onClick(function() {
  1060.         updateHobbyList();
  1061.     });
  1062.     hobbyContainer.addView(hobby5);
  1063.    
  1064.     var hobby6 = new CheckBox();
  1065.     hobby6.setText("游戏");
  1066.     hobby6.setColor(128, 0, 128);
  1067.     hobby6.onClick(function() {
  1068.         updateHobbyList();
  1069.     });
  1070.     hobbyContainer.addView(hobby6);
  1071.    
  1072.     function updateHobbyList() {
  1073.         hobbies = [];
  1074.         if (hobby1.isSelect()) hobbies.push("阅读");
  1075.         if (hobby2.isSelect()) hobbies.push("运动");
  1076.         if (hobby3.isSelect()) hobbies.push("音乐");
  1077.         if (hobby4.isSelect()) hobbies.push("旅行");
  1078.         if (hobby5.isSelect()) hobbies.push("摄影");
  1079.         if (hobby6.isSelect()) hobbies.push("游戏");
  1080.         
  1081.         var hobbyText = hobbies.length > 0 ? hobbies.join("、") : "未选择";
  1082.         hobbyStatusLabel.setText("已选择: " + hobbyText);
  1083.         printl("兴趣爱好: " + hobbyText);
  1084.     }
  1085.    
  1086.     var hobbyStatusLabel = new Label();
  1087.     hobbyStatusLabel.setText("已选择: 未选择");
  1088.     hobbyStatusLabel.setTextColor(0, 128, 0);
  1089.     hobbyStatusLabel.setFontSize(12);
  1090.     hobbyContainer.addView(hobbyStatusLabel);
  1091.    
  1092.     appPage.addView(hobbyContainer);
  1093.    
  1094.     tab.addView(4, appPage);
  1095.    
  1096.     // ====================== 第六页:返回按钮 ======================
  1097.     var returnPage = new Vertical();
  1098.     returnPage.setSpacing(20);
  1099.     returnPage.setBackgroundColor(255, 255, 255);
  1100.    
  1101.     var returnTitle = new Label();
  1102.     returnTitle.setText("CheckBox方法总结");
  1103.     returnTitle.setTextColor(50, 50, 150);
  1104.     returnTitle.setFontSize(20);
  1105.     returnTitle.setTextAlignment("center");
  1106.     returnPage.addView(returnTitle);
  1107.    
  1108.     var summaryContainer = new Vertical();
  1109.     summaryContainer.setSpacing(10);
  1110.     summaryContainer.setBackgroundColor(245, 245, 255);
  1111.    
  1112.     var summaryItems = [
  1113.         "1. setText(text) - 设置复选框标题",
  1114.         "2. getText() - 获取复选框标题",
  1115.         "3. setID(id) - 设置控件ID",
  1116.         "4. setDefultSelect() - 设置默认选中",
  1117.         "5. select() - 选中复选框",
  1118.         "6. deselect() - 取消选中复选框",
  1119.         "7. isSelect() - 获取选中状态",
  1120.         "8. setColor(r, g, b) - 设置颜色",
  1121.         "9. setWidth(width) - 设置宽度",
  1122.         "10. setHeight(height) - 设置高度",
  1123.         "11. onClick(callback) - 点击事件"
  1124.     ];
  1125.    
  1126.     for (var i = 0; i < summaryItems.length; i++) {
  1127.         var summaryLabel = new Label();
  1128.         summaryLabel.setText(summaryItems[i]);
  1129.         summaryLabel.setTextColor(60, 60, 60);
  1130.         summaryLabel.setFontSize(12);
  1131.         summaryContainer.addView(summaryLabel);
  1132.     }
  1133.    
  1134.     returnPage.addView(summaryContainer);
  1135.    
  1136.     var closeButton = new Button();
  1137.     closeButton.setText("关闭示例");
  1138.     closeButton.setColor(220, 20, 60);
  1139.     closeButton.setTextColor(255, 255, 255);
  1140.     closeButton.setWidth(200);
  1141.     closeButton.setHeight(50);
  1142.     closeButton.onClick(function() {
  1143.         printl("CheckBox示例已关闭");
  1144.         tab.dismiss();
  1145.     });
  1146.     returnPage.addView(closeButton);
  1147.    
  1148.     tab.addView(5, returnPage);
  1149. });

  1150. printl("CheckBox完整综合示例已启动");
复制代码


举报 回复