请选择 进入手机版 | 继续访问电脑版

AIWROK苹果系统自带view视图简洁UI界面示例

285

主题

192

回帖

1920

积分

管理员

积分
1920


1.png


2.png


3.png


4.png

AIWROK苹果系统自带view视图简洁UI界面示例


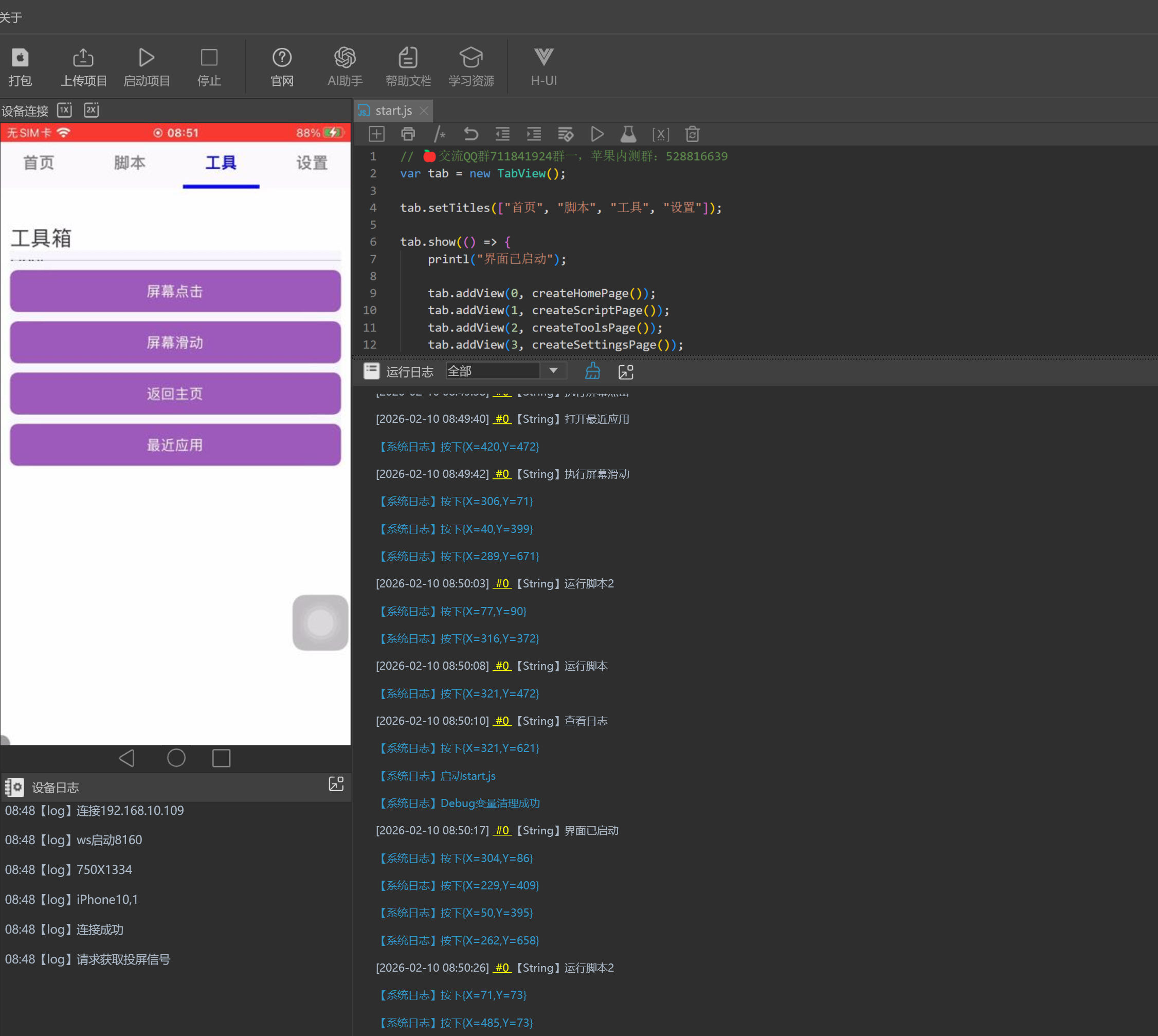
  1. // 🍎交流QQ群711841924群一,苹果内测群:528816639
  2. var tab = new TabView();

  3. tab.setTitles(["首页", "脚本", "工具", "设置"]);

  4. tab.show(() => {
  5.     printl("界面已启动");
  6.    
  7.     tab.addView(0, createHomePage());
  8.     tab.addView(1, createScriptPage());
  9.     tab.addView(2, createToolsPage());
  10.     tab.addView(3, createSettingsPage());
  11. });

  12. function createHomePage() {
  13.     var v = new Vertical();
  14.     v.setBackgroundColor(245, 245, 250);
  15.    
  16.     var title = new Label();
  17.     title.setText("欢迎使用");
  18.     title.setTextColor(50, 50, 50);
  19.     title.setFontSize(24);
  20.     v.addView(title);
  21.    
  22.     var divider = new Label();
  23.     divider.setHeight(1);
  24.     divider.setBackgroundColor(200, 200, 200);
  25.     v.addView(divider);
  26.    
  27.     var btnContainer = new Vertical();
  28.    
  29.     var btn1 = new Button();
  30.     btn1.setText("运行脚本");
  31.     btn1.setColor(52, 152, 219);
  32.     btn1.setTextColor(255, 255, 255);
  33.     btn1.setHeight(50);
  34.     btn1.onClick(() => {
  35.         printl("运行脚本");
  36.     });
  37.     btnContainer.addView(btn1);
  38.    
  39.     var btn2 = new Button();
  40.     btn2.setText("查看日志");
  41.     btn2.setColor(46, 204, 113);
  42.     btn2.setTextColor(255, 255, 255);
  43.     btn2.setHeight(50);
  44.     btn2.onClick(() => {
  45.         printl("查看日志");
  46.     });
  47.     btnContainer.addView(btn2);
  48.    
  49.     var btn3 = new Button();
  50.     btn3.setText("退出程序");
  51.     btn3.setColor(231, 76, 60);
  52.     btn3.setTextColor(255, 255, 255);
  53.     btn3.setHeight(50);
  54.     btn3.onClick(() => {
  55.         tab.dismiss();
  56.     });
  57.     btnContainer.addView(btn3);
  58.    
  59.     v.addView(btnContainer);
  60.    
  61.     return v;
  62. }

  63. function createScriptPage() {
  64.     var v = new Vertical();
  65.     v.setBackgroundColor(245, 245, 250);
  66.    
  67.     var title = new Label();
  68.     title.setText("脚本列表");
  69.     title.setTextColor(50, 50, 50);
  70.     title.setFontSize(22);
  71.     v.addView(title);
  72.    
  73.     var divider = new Label();
  74.     divider.setHeight(1);
  75.     divider.setBackgroundColor(200, 200, 200);
  76.     v.addView(divider);
  77.    
  78.     var ck1 = new CheckBox();
  79.     ck1.setText("脚本1 - 自动点击");
  80.     v.addView(ck1);
  81.    
  82.     var ck2 = new CheckBox();
  83.     ck2.setText("脚本2 - 自动滑动");
  84.     v.addView(ck2);
  85.    
  86.     var ck3 = new CheckBox();
  87.     ck3.setText("脚本3 - 自动输入");
  88.     v.addView(ck3);
  89.    
  90.     var ck4 = new CheckBox();
  91.     ck4.setText("脚本4 - 自动截图");
  92.     v.addView(ck4);
  93.    
  94.     var ck5 = new CheckBox();
  95.     ck5.setText("脚本5 - 自动找图");
  96.     v.addView(ck5);
  97.    
  98.     var runBtn = new Button();
  99.     runBtn.setText("运行选中脚本");
  100.     runBtn.setColor(52, 152, 219);
  101.     runBtn.setTextColor(255, 255, 255);
  102.     runBtn.setHeight(50);
  103.     runBtn.onClick(() => {
  104.         if (ck1.isSelect()) {
  105.             printl("运行脚本1");
  106.         }
  107.         if (ck2.isSelect()) {
  108.             printl("运行脚本2");
  109.         }
  110.         if (ck3.isSelect()) {
  111.             printl("运行脚本3");
  112.         }
  113.         if (ck4.isSelect()) {
  114.             printl("运行脚本4");
  115.         }
  116.         if (ck5.isSelect()) {
  117.             printl("运行脚本5");
  118.         }
  119.     });
  120.     v.addView(runBtn);
  121.    
  122.     return v;
  123. }

  124. function createToolsPage() {
  125.     var v = new Vertical();
  126.     v.setBackgroundColor(245, 245, 250);
  127.    
  128.     var title = new Label();
  129.     title.setText("工具箱");
  130.     title.setTextColor(50, 50, 50);
  131.     title.setFontSize(22);
  132.     v.addView(title);
  133.    
  134.     var divider = new Label();
  135.     divider.setHeight(1);
  136.     divider.setBackgroundColor(200, 200, 200);
  137.     v.addView(divider);
  138.    
  139.     var btnContainer = new Vertical();
  140.    
  141.     var btn1 = new Button();
  142.     btn1.setText("屏幕点击");
  143.     btn1.setColor(155, 89, 182);
  144.     btn1.setTextColor(255, 255, 255);
  145.     btn1.setHeight(45);
  146.     btn1.onClick(() => {
  147.         printl("执行屏幕点击");
  148.         hid.clickPercent(0.5, 0.5);
  149.     });
  150.     btnContainer.addView(btn1);
  151.    
  152.     var btn2 = new Button();
  153.     btn2.setText("屏幕滑动");
  154.     btn2.setColor(155, 89, 182);
  155.     btn2.setTextColor(255, 255, 255);
  156.     btn2.setHeight(45);
  157.     btn2.onClick(() => {
  158.         printl("执行屏幕滑动");
  159.         hid.swipVPercent(0.5, 0.8, 0.5, 0.2, 50, 500, 50);
  160.     });
  161.     btnContainer.addView(btn2);
  162.    
  163.     var btn3 = new Button();
  164.     btn3.setText("返回主页");
  165.     btn3.setColor(155, 89, 182);
  166.     btn3.setTextColor(255, 255, 255);
  167.     btn3.setHeight(45);
  168.     btn3.onClick(() => {
  169.         printl("返回主页");
  170.         hid.home();
  171.     });
  172.     btnContainer.addView(btn3);
  173.    
  174.     var btn4 = new Button();
  175.     btn4.setText("最近应用");
  176.     btn4.setColor(155, 89, 182);
  177.     btn4.setTextColor(255, 255, 255);
  178.     btn4.setHeight(45);
  179.     btn4.onClick(() => {
  180.         printl("打开最近应用");
  181.         hid.recents();
  182.     });
  183.     btnContainer.addView(btn4);
  184.    
  185.     v.addView(btnContainer);
  186.    
  187.     return v;
  188. }

  189. function createSettingsPage() {
  190.     var v = new Vertical();
  191.     v.setBackgroundColor(245, 245, 250);
  192.    
  193.     var title = new Label();
  194.     title.setText("设置");
  195.     title.setTextColor(50, 50, 50);
  196.     title.setFontSize(22);
  197.     v.addView(title);
  198.    
  199.     var divider = new Label();
  200.     divider.setHeight(1);
  201.     divider.setBackgroundColor(200, 200, 200);
  202.     v.addView(divider);
  203.    
  204.     var ck1 = new CheckBox();
  205.     ck1.setText("启用通知");
  206.     ck1.setID("通知设置");
  207.     ck1.setDefultSelect();
  208.     v.addView(ck1);
  209.    
  210.     var ck2 = new CheckBox();
  211.     ck2.setText("启用音效");
  212.     ck2.setID("音效设置");
  213.     v.addView(ck2);
  214.    
  215.     var ck3 = new CheckBox();
  216.     ck3.setText("启用震动");
  217.     ck3.setID("震动设置");
  218.     v.addView(ck3);
  219.    
  220.     var ck4 = new CheckBox();
  221.     ck4.setText("自动保存");
  222.     ck4.setID("自动保存");
  223.     ck4.setDefultSelect();
  224.     v.addView(ck4);
  225.    
  226.     var saveBtn = new Button();
  227.     saveBtn.setText("保存设置");
  228.     saveBtn.setColor(46, 204, 113);
  229.     saveBtn.setTextColor(255, 255, 255);
  230.     saveBtn.setHeight(50);
  231.     saveBtn.onClick(() => {
  232.         printl("设置已保存");
  233.     });
  234.     v.addView(saveBtn);
  235.    
  236.     var about = new Label();
  237.     about.setText("版本: 1.0.0");
  238.     about.setTextColor(150, 150, 150);
  239.     v.addView(about);
  240.    
  241.     return v;
  242. }
复制代码


举报 回复