请选择 进入手机版 | 继续访问电脑版

AWIROK软件多选[uiCheckBox]方法小结

276

主题

191

回帖

1873

积分

管理员

积分
1873
AWIROK软件多选[uiCheckBox]方法小结

1.png

2.png

3.png

  1. /**
  2. * 方法1:通过控件ID查找并加载多选控件实例
  3. * @param arg0 控件的唯一标识符(ID)
  4. * @return 多选控件对象(uiCheckBox)
  5. * @example
  6. * // 查找ID为"myCheckBox"的多选控件
  7. * uiCheckBox checkBox = new uiCheckBox().findByID("myCheckBox");
  8. */
  9. uiCheckBox findByID(String arg0);

  10. /**
  11. * 方法2:获取所有被选中项的标识
  12. * @return 包含所有选中项标识的字符串数组
  13. * @example
  14. * // 获取选中项并打印
  15. * String[] checkedItems = checkBox.getAllChecked();
  16. * for (String item : checkedItems) {
  17. *     System.out.println("选中项: " + item);
  18. * }
  19. */
  20. String[] getAllChecked();

  21. /**
  22. * 方法3:获取所有选项的标识(无论是否选中)
  23. * @return 包含所有选项标识的字符串数组
  24. * @example
  25. * // 获取所有选项并打印
  26. * String[] allItems = checkBox.getAllSelect();
  27. * for (String item : allItems) {
  28. *     System.out.println("所有选项: " + item);
  29. * }
  30. */
  31. String[] getAllSelect();

  32. /**
  33. * 方法4:判断指定选项是否被选中
  34. * @param arg0 要判断的选项名
  35. * @return true表示选中,false表示未选中
  36. * @example
  37. * // 判断"选项A"是否选中
  38. * boolean isSelected = checkBox.getChecked("选项A");
  39. * System.out.println("选项A是否选中: " + isSelected);
  40. */
  41. boolean getChecked(String arg0);

  42. /**
  43. * 方法5:设置单个选项的选中状态
  44. * @param arg0 要设置的选项名
  45. * @param arg1 是否选中(true为选中,false为未选中)
  46. * @example
  47. * // 设置"选项B"为选中状态
  48. * checkBox.setChecked("选项B", true);
  49. *
  50. * // 设置"选项C"为未选中状态
  51. * checkBox.setChecked("选项C", false);
  52. */
  53. void setChecked(String arg0, boolean arg1);

  54. /**
  55. * 方法6:批量设置多个选项的选中状态
  56. * @param arg0 要设置的多个选项名数组
  57. * @param arg1 是否选中(true为选中,false为未选中)
  58. * @example
  59. * // 批量设置"篮球"和"足球"为选中
  60. * String[] options = {"篮球", "足球"};
  61. * checkBox.setCheckeds(options, true);
  62. */
  63. void setCheckeds(String[] arg0, boolean arg1);

  64. /**
  65. * 方法7:设置控件的高度
  66. * @param arg0 高度值(单位根据具体UI框架定义)
  67. * @example
  68. * // 设置控件高度为200像素
  69. * checkBox.setHeight(200);
  70. */
  71. void setHeight(int arg0);
复制代码
方法一:findByID 加载多选控件
类别
内容
方法签名
uiCheckBox findByID(String arg0)
返回值
uiCheckBox- 多选控件对象(未找到时返回null
,需根据框架逻辑确认)
参数
String arg0- 控件的唯一标识符(ID)
功能描述
通过控件 ID 在界面中查找并加载对应的多选控件实例
使用案例
uiCheckBox checkBox = new uiCheckBox().findByID("user_hobby_checkbox");
方法二:getAllChecked 获取所有选中项
类别
内容
方法签名
String[] getAllChecked()
返回值
String[]- 包含所有选中项标识的字符串数组(无选中项时返回空数组)
参数
功能描述
获取多选控件中所有被选中项的标识
使用案例
String[] checkedItems = checkBox.getAllChecked();for (String item : checkedItems) {System.out.println ("选中项:" + item);}
方法三:getAllSelect 获取所有选项
类别
内容
方法签名
String[] getAllSelect()
返回值
String[]- 包含所有选项标识的字符串数组(控件无选项时返回空数组)
参数
功能描述
获取多选控件中所有选项的标识(包括选中和未选中的所有选项)
使用案例
String[] allItems = checkBox.getAllSelect();for (String item : allItems) {System.out.println ("所有选项:" + item);}
方法四:getChecked 获取某个选项是否选中
类别
内容
方法签名
boolean getChecked(String arg0)
返回值
boolean- true
表示选中,false
表示未选中(选项不存在时通常返回false
参数
String arg0- 要判断的选项名
功能描述
判断多选控件中指定选项是否被选中
使用案例
boolean isSelected = checkBox.getChecked ("游泳");System.out.println ("游泳是否选中:" + isSelected);
方法五:setChecked 设置某个选项是否选中
类别
内容
方法签名
void setChecked(String arg0, boolean arg1)
返回值
void- 无返回值
参数
- String arg0:要设置的选项名- boolean arg1:是否选中(true
为选中,false
为未选中)
功能描述
设置多选控件中指定选项的选中状态
使用案例
checkBox.setChecked ("跑步", true); // 设置 “跑步” 为选中checkBox.setChecked ("跳绳", false); // 设置 “跳绳” 为未选中
方法六:setCheckeds 设置多个选项是否选中
类别
内容
方法签名
void setCheckeds(String[] arg0, boolean arg1)
返回值
void- 无返回值
参数
- String [] arg0:要设置的多个选项名数组- boolean arg1:是否选中(true
为选中,false
为未选中)
功能描述
批量设置多选控件中多个选项的选中状态
使用案例
String [] options = {"篮球", "足球"};checkBox.setCheckeds (options, true); // 批量设置为选中
方法七:setHeight 设置高度
类别
内容
方法签名
void setHeight(int arg0)
返回值
void- 无返回值
参数
int arg0:高度值(单位由 UI 框架定义,如像素)
功能描述
设置多选控件的显示高度
使用案例
checkBox.setHeight (200); // 设置控件高度为 200 像素





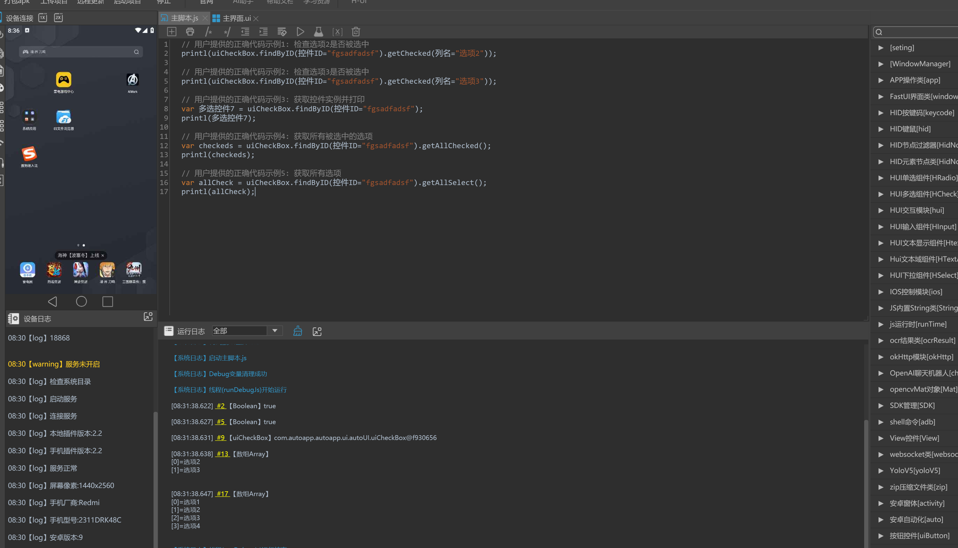
  1. // 用户提供的正确代码示例1: 检查选项2是否被选中
  2. printl(uiCheckBox.findByID(控件ID="fgsadfadsf").getChecked(列名="选项2"));

  3. // 用户提供的正确代码示例2: 检查选项3是否被选中
  4. printl(uiCheckBox.findByID(控件ID="fgsadfadsf").getChecked(列名="选项3"));

  5. // 用户提供的正确代码示例3: 获取控件实例并打印
  6. var 多选控件7 = uiCheckBox.findByID(控件ID="fgsadfadsf");
  7. printl(多选控件7);

  8. // 用户提供的正确代码示例4: 获取所有被选中的选项
  9. var checkeds = uiCheckBox.findByID(控件ID="fgsadfadsf").getAllChecked();
  10. printl(checkeds);

  11. // 用户提供的正确代码示例5: 获取所有选项
  12. var allCheck = uiCheckBox.findByID(控件ID="fgsadfadsf").getAllSelect();
  13. printl(allCheck);
复制代码


举报 回复