AIWROK软件完整的WebSocket客户端示例

329

主题

193

回帖

2142

积分

管理员

积分
2142
AIWROK软件完整的WebSocket客户端示例

1.png

2.png


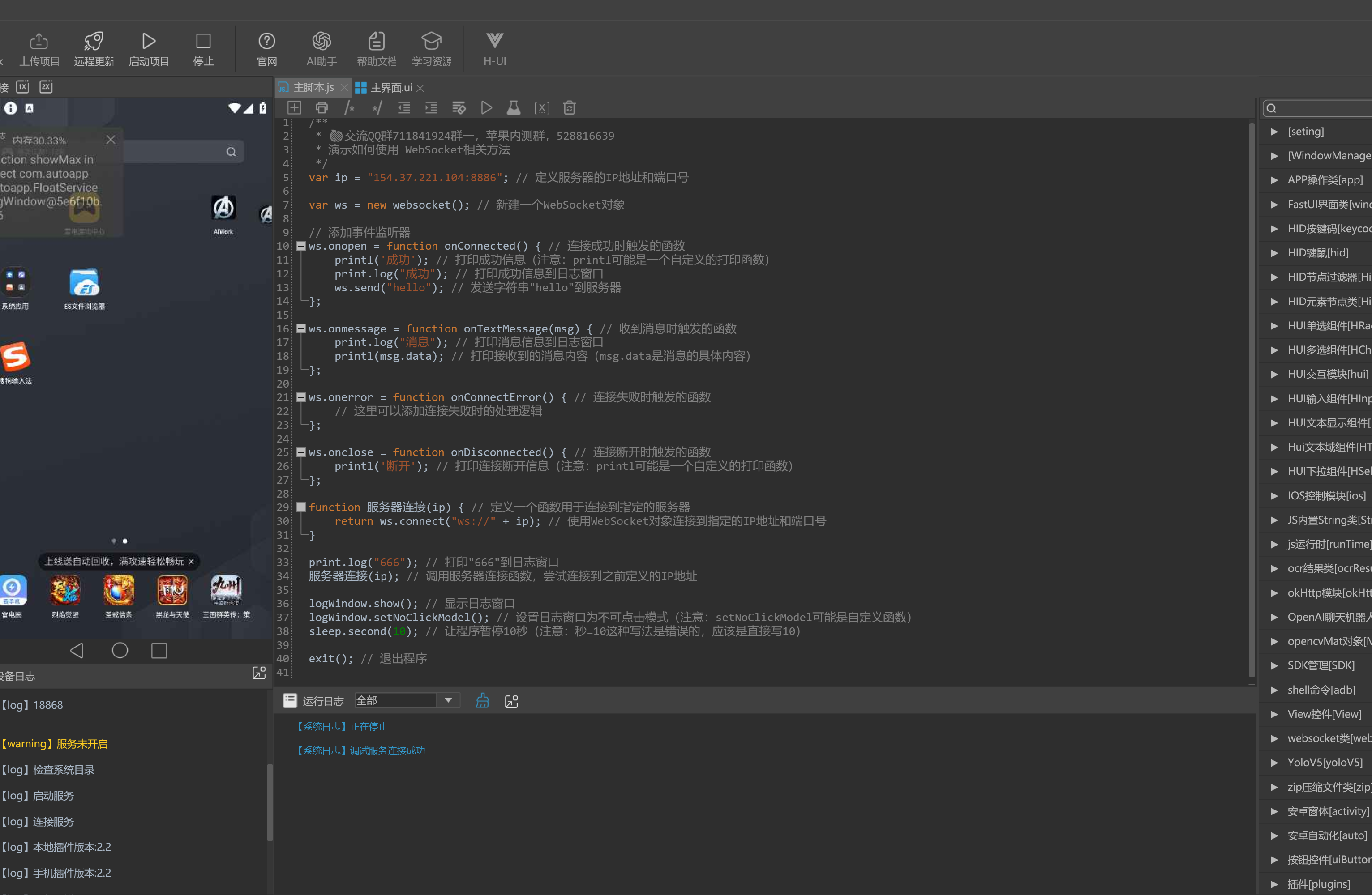
  1. /**
  2. * 🍎交流QQ群711841924群一,苹果内测群,528816639
  3. * 演示如何使用 WebSocket相关方法
  4. */
  5. var ip = "154.3.221.104:8886"; // 定义服务器的IP地址和端口号

  6. var ws = new websocket(); // 新建一个WebSocket对象

  7. // 添加事件监听器
  8. ws.onopen = function onConnected() { // 连接成功时触发的函数
  9.     printl('成功'); // 打印成功信息(注意:printl可能是一个自定义的打印函数)
  10.     print.log("成功"); // 打印成功信息到日志窗口
  11.     ws.send("hello"); // 发送字符串"hello"到服务器
  12. };

  13. ws.onmessage = function onTextMessage(msg) { // 收到消息时触发的函数
  14.     print.log("消息"); // 打印消息信息到日志窗口
  15.     printl(msg.data); // 打印接收到的消息内容(msg.data是消息的具体内容)
  16. };

  17. ws.onerror = function onConnectError() { // 连接失败时触发的函数
  18.     // 这里可以添加连接失败时的处理逻辑
  19. };

  20. ws.onclose = function onDisconnected() { // 连接断开时触发的函数
  21.     printl('断开'); // 打印连接断开信息(注意:printl可能是一个自定义的打印函数)
  22. };

  23. function 服务器连接(ip) { // 定义一个函数用于连接到指定的服务器
  24.     return ws.connect("ws://" + ip); // 使用WebSocket对象连接到指定的IP地址和端口号
  25. }

  26. print.log("666"); // 打印"666"到日志窗口
  27. 服务器连接(ip); // 调用服务器连接函数,尝试连接到之前定义的IP地址

  28. logWindow.show(); // 显示日志窗口
  29. logWindow.setNoClickModel(); // 设置日志窗口为不可点击模式(注意:setNoClickModel可能是自定义函数)
  30. sleep.second(10); // 让程序暂停10秒(注意:秒=10这种写法是错误的,应该是直接写10)

  31. exit(); // 退出程序
复制代码
这段代码是一个完整的WebSocket客户端示例,用于连接到指定的WebSocket服务器并处理各种事件。具体来说,代码的作用如下:
定义服务器地址:首先定义了一个服务器的IP地址和端口号 var ip = "154.3.221.104:8886";。
创建WebSocket对象:尝试创建一个新的WebSocket对象 var ws = new WebSocket();。注意,这里的 new ws() 应该是 new WebSocket()。
添加事件监听器:代码中尝试为WebSocket对象添加事件监听器,但这里有一个错误。正确的应该是使用 ws.onopen、ws.onmessage、ws.onerror 和 ws.onclose 来分别监听连接成功、收到消息、连接错误和连接断开事件。
连接成功回调:当WebSocket连接成功时,打印“WebSocket连接成功”,并尝试向服务器发送消息“hello”。
收到消息回调:当从服务器接收到消息时,打印消息内容。
连接失败回调:当连接失败时,打印错误信息。
断开连接回调:当WebSocket连接断开时,打印“WebSocket连接已断开”。


举报 回复