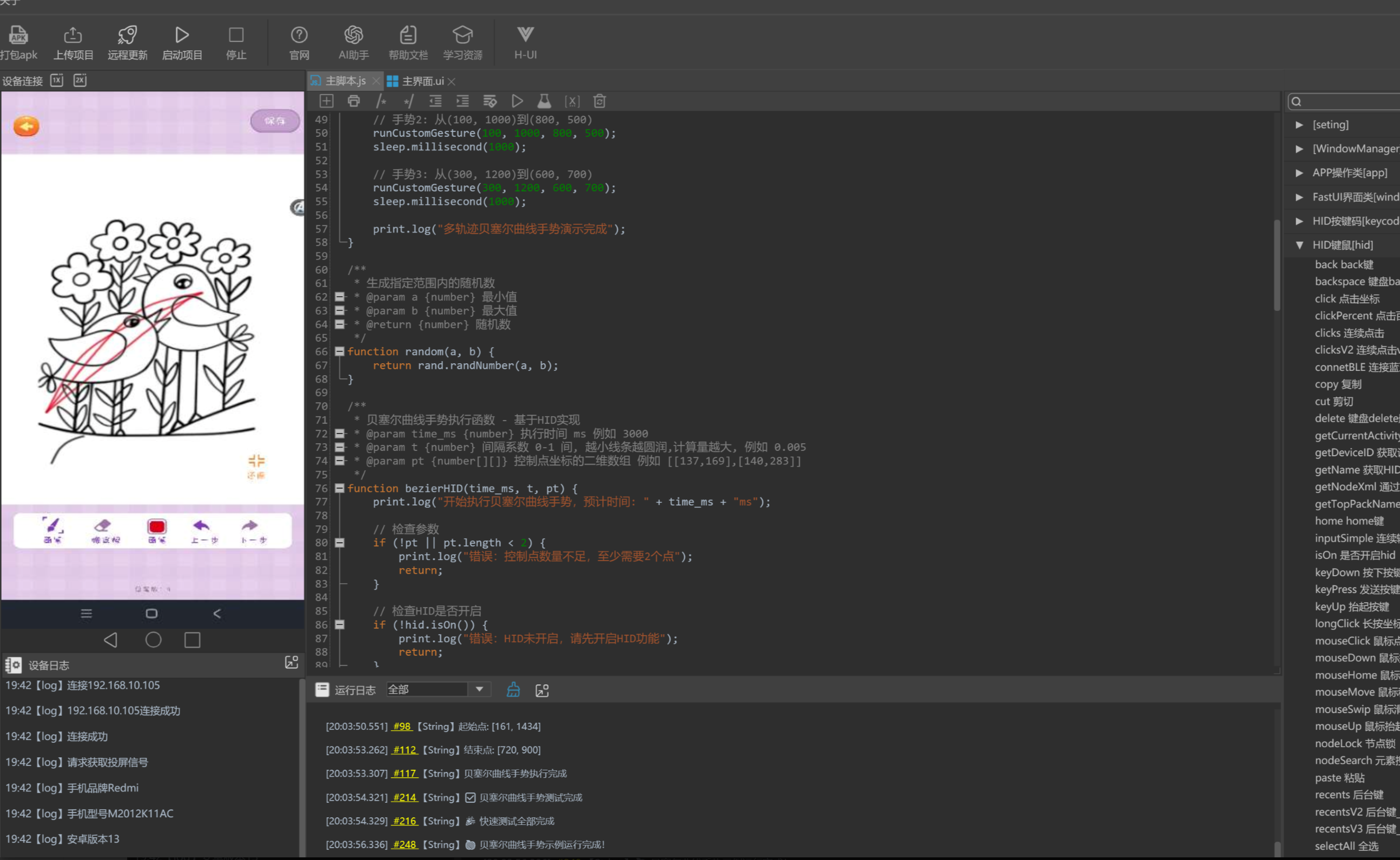
安卓HID贝塞尔曲线手势操作示例

287

主题

192

回帖

1930

积分

管理员

积分
1930
安卓HID贝塞尔曲线手势操作示例

1.png

2.png


  1. /*
  2. 🍎===============================================================
  3. 🍎                  安卓HID贝塞尔曲线手势操作示例
  4. 🍎===============================================================
  5. 🍎 本文件演示如何使用HID实现贝塞尔曲线路径的手势操作
  6. 🍎 可用于模拟人工滑动轨迹,绕过轨迹检测等场景
  7. 🍎===============================================================
  8. */

  9. // 📌示例1:基础贝塞尔曲线手势演示
  10. function basicBezierGestureDemo() {
  11.     print.log("=== 基础贝塞尔曲线手势演示 ===");
  12.    
  13.     // 检查HID是否开启
  14.     if (!hid.isOn()) {
  15.         print.log("HID未开启,请先开启HID功能");
  16.         return;
  17.     }
  18.    
  19.     // 获取设备信息
  20.     var deviceName = hid.getName();
  21.     var deviceID = hid.getDeviceID();
  22.     print.log("HID设备名称:", deviceName);
  23.     print.log("设备型号:", deviceID);
  24.    
  25.     // 执行基础贝塞尔曲线手势
  26.     print.log("执行基础贝塞尔曲线手势...");
  27.     runCustomGesture(161, 1434, 720, 900);
  28.     sleep.millisecond(1000);
  29. }

  30. // 📌示例2:多轨迹贝塞尔曲线手势演示
  31. function multiBezierGestureDemo() {
  32.     print.log("=== 多轨迹贝塞尔曲线手势演示 ===");
  33.    
  34.     // 检查HID是否开启
  35.     if (!hid.isOn()) {
  36.         print.log("HID未开启,请先开启HID功能");
  37.         return;
  38.     }
  39.    
  40.     // 执行多个不同的贝塞尔曲线手势
  41.     print.log("执行多个贝塞尔曲线手势...");
  42.    
  43.     // 手势1: 从(161, 1434)到(720, 900)
  44.     runCustomGesture(161, 1434, 720, 900);
  45.     sleep.millisecond(1000);
  46.    
  47.     // 手势2: 从(100, 1000)到(800, 500)
  48.     runCustomGesture(100, 1000, 800, 500);
  49.     sleep.millisecond(1000);
  50.    
  51.     // 手势3: 从(300, 1200)到(600, 700)
  52.     runCustomGesture(300, 1200, 600, 700);
  53.     sleep.millisecond(1000);
  54.    
  55.     print.log("多轨迹贝塞尔曲线手势演示完成");
  56. }

  57. /**
  58. * 生成指定范围内的随机数
  59. * @param a {number} 最小值
  60. * @param b {number} 最大值
  61. * @return {number} 随机数
  62. */
  63. function random(a, b) {
  64.     return rand.randNumber(a, b);
  65. }

  66. /**
  67. * 贝塞尔曲线手势执行函数 - 基于HID实现
  68. * @param time_ms {number} 执行时间 ms 例如 3000
  69. * @param t {number} 间隔系数 0-1 间, 越小线条越圆润,计算量越大, 例如 0.005
  70. * @param pt {number[][]} 控制点坐标的二维数组 例如 [[137,169],[140,283]]
  71. */
  72. function bezierHID(time_ms, t, pt) {
  73.     print.log("开始执行贝塞尔曲线手势,预计时间: " + time_ms + "ms");
  74.    
  75.     // 检查参数
  76.     if (!pt || pt.length < 2) {
  77.         print.log("错误:控制点数量不足,至少需要2个点");
  78.         return;
  79.     }
  80.    
  81.     // 检查HID是否开启
  82.     if (!hid.isOn()) {
  83.         print.log("错误:HID未开启,请先开启HID功能");
  84.         return;
  85.     }
  86.    
  87.     // 计算总步数
  88.     var fps = 1 / t;
  89.     var stepTime = time_ms / fps; // 每步的时间间隔
  90.     print.log("总步数: " + fps + ", 每步时间: " + stepTime + "ms");
  91.    
  92.     // 计算第一个点并按下
  93.     var firstPoint = calculateBezier(0, JSON.parse(JSON.stringify(pt)));
  94.     print.log("起始点: [" + firstPoint[0] + ", " + firstPoint[1] + "]");
  95.     hid.touchDown(0, firstPoint[0], firstPoint[1]);
  96.     sleep.millisecond(stepTime);
  97.    
  98.     // 移动到中间各点
  99.     for (var i = 1; i < fps; i++) {
  100.         var copyArr = JSON.parse(JSON.stringify(pt)); // 拷贝一份 js的数组是引用传递
  101.         var xy = calculateBezier(i * t, copyArr);
  102.         hid.touchMove(0, xy[0], xy[1]);
  103.         sleep.millisecond(stepTime);
  104.     }
  105.    
  106.     // 计算最后一个点并抬起
  107.     var lastPoint = calculateBezier(1, JSON.parse(JSON.stringify(pt)));
  108.     print.log("结束点: [" + lastPoint[0] + ", " + lastPoint[1] + "]");
  109.     hid.touchMove(0, lastPoint[0], lastPoint[1]);
  110.     sleep.millisecond(stepTime);
  111.     hid.touchUp(0);
  112.    
  113.     print.log("贝塞尔曲线手势执行完成");
  114. }

  115. /**
  116. * 计算贝塞尔曲线上的点
  117. * @param t {number} 0 ~ 1的时间参数
  118. * @param point2Fs {number[][]} 贝塞尔点集合
  119. * @return {number[]} 返回当前时间下的贝塞尔点
  120. */
  121. function calculateBezier(t, point2Fs) {
  122.     var len = point2Fs.length;
  123.     for (var i = len - 1; i > 0; i--) {
  124.         for (var j = 0; j < i; j++) {
  125.             point2Fs[j][0] = point2Fs[j][0] + (point2Fs[j + 1][0] - point2Fs[j][0]) * t;
  126.             point2Fs[j][1] = point2Fs[j][1] + (point2Fs[j + 1][1] - point2Fs[j][1]) * t;
  127.         }
  128.     }

  129.     return [parseInt(point2Fs[0][0]), parseInt(point2Fs[0][1])];
  130. }

  131. /**
  132. * 示例:自定义贝塞尔曲线手势
  133. * @param startX {number} 起点X坐标
  134. * @param startY {number} 起点Y坐标
  135. * @param endX {number} 终点X坐标
  136. * @param endY {number} 终点Y坐标
  137. */
  138. function runCustomGesture(startX, startY, endX, endY) {
  139.     // 生成一个随机的控制点
  140.     var ctrlX = random(Math.min(startX, endX), Math.max(startX, endX));
  141.     var ctrlY = random(Math.min(startY, endY), Math.max(startY, endY));
  142.    
  143.     // 构造控制点数组 (4个点的贝塞尔曲线)
  144.     var points = [
  145.         [startX, startY],
  146.         [ctrlX, ctrlY],
  147.         [ctrlX, ctrlY],
  148.         [endX, endY]
  149.     ];
  150.    
  151.     print.log("执行自定义手势: 从(" + startX + "," + startY + ")到(" + endX + "," + endY + ")");
  152.     bezierHID(2000, 0.01, points);
  153. }

  154. // 📌工具函数:安全执行贝塞尔曲线手势
  155. function safeBezierGesture(startX, startY, endX, endY, retries) {
  156.     if (typeof retries === 'undefined') retries = 3;
  157.    
  158.     for (var i = 0; i < retries; i++) {
  159.         try {
  160.             runCustomGesture(startX, startY, endX, endY);
  161.             print.log("贝塞尔曲线手势执行成功");
  162.             return true;
  163.         } catch (error) {
  164.             print.log("手势执行失败,重试第 " + (i + 1) + " 次:" + error);
  165.             sleep.millisecond(500);
  166.         }
  167.     }
  168.     print.log("贝塞尔曲线手势最终执行失败");
  169.     return false;
  170. }

  171. // 📌主函数:运行所有演示
  172. function runAllBezierGestureDemos() {
  173.     print.log("\n🍎===========================================");
  174.     print.log("🍎        HID 贝塞尔曲线手势演示开始");
  175.     print.log("🍎===========================================");
  176.    
  177.     // 运行各个演示
  178.     basicBezierGestureDemo();
  179.     sleep.millisecond(2000);
  180.    
  181.     multiBezierGestureDemo();
  182.     sleep.millisecond(2000);
  183.    
  184.     print.log("\n🍎===========================================");
  185.     print.log("🍎        HID 贝塞尔曲线手势演示结束");
  186.     print.log("🍎===========================================");
  187. }

  188. // 📌快速测试函数
  189. function quickBezierTest() {
  190.     print.log("=== HID 贝塞尔曲线手势快速测试 ===");
  191.    
  192.     if (!hid.isOn()) {
  193.         print.log("❌ HID未开启");
  194.         return;
  195.     }
  196.    
  197.     print.log("✅ HID已开启");
  198.     print.log("📱 设备:", hid.getDeviceID());
  199.     print.log("🏷️ 名称:", hid.getName());
  200.    
  201.     // 简单手势测试
  202.     runCustomGesture(161, 1434, 720, 900);
  203.     sleep.millisecond(1000);
  204.     print.log("✅ 贝塞尔曲线手势测试完成");
  205.    
  206.     print.log("🎉 快速测试全部完成");
  207. }

  208. /*
  209. 🍎使用方法:
  210. 1. 确保HID设备已正确连接并开启
  211. 2. 根据需要调用相应的演示函数:
  212.    - basicBezierGestureDemo()     // 基础贝塞尔曲线手势演示
  213.    - multiBezierGestureDemo()     // 多轨迹贝塞尔曲线手势演示
  214.    - runCustomGesture()           // 自定义贝塞尔曲线手势
  215.    - safeBezierGesture()          // 安全贝塞尔曲线手势
  216.    - runAllBezierGestureDemos()   // 运行全部演示
  217.    - quickBezierTest()            // 快速测试

  218. 🍎注意事项:
  219. 1. 运行前请确保目标设备屏幕解锁
  220. 2. 坐标和时间延迟可根据实际情况调整
  221. 3. 建议在测试环境下运行,避免误操作

  222. 🍎技术支持:
  223. QQ群:711841924 (群一)
  224. QQ群:528816639 (苹果内测群)
  225. */

  226. // 自动启动快速测试
  227. print.log("🍎 安卓HID贝塞尔曲线手势示例自动运行开始...");
  228. sleep.millisecond(1000);

  229. // 快速测试
  230. quickBezierTest();
  231. sleep.millisecond(2000);

  232. print.log("🍎 贝塞尔曲线手势示例运行完成!");
复制代码


举报 回复