安卓版AIWROK软件APP操作类小结合集

319

主题

193

回帖

2092

积分

管理员

积分
2092
安卓版AIWROK软件APP操作类小结合集



  1. /**
  2. * 方法1:代理模式获取当前activity地址
  3. * 功能:通过代理模式获取当前活动(Activity)的地址
  4. * @returns {String} 当前Activity地址字符串
  5. * @example
  6. * // 输出当前Activity地址
  7. * printl(app.getAgentCurrenAcitvity());
  8. * @note 方法名可能存在拼写错误,正确应为getAgentCurrentActivity
  9. */
  10. app.getAgentCurrenAcitvity();

  11. /**
  12. * 方法2:获取所有应用列表
  13. * 功能:获取设备上安装的所有应用程序列表
  14. * @returns {Array} 应用列表字符串集合
  15. * @example
  16. * // 输出所有应用列表
  17. * printl(app.getAllApp());
  18. */
  19. app.getAllApp();

  20. /**
  21. * 方法3:通过包名获取应用名称
  22. * 功能:先获取当前应用包名,再通过包名获取应用名称
  23. * @param {String} packageName - 当前应用的包名字符串
  24. * @returns {String} 应用名称字符串
  25. * @example
  26. * // 定义打印函数
  27. * function printString(str) {
  28. *     console.log(str);
  29. * }
  30. * // 获取并输出包名和应用名称
  31. * var packageName = app.getPackName();
  32. * var appName = app.getAppName(packageName);
  33. * printString("Package Name: " + packageName);
  34. * printString("App Name: " + appName);
  35. * @note 需先通过app.getPackName()获取当前应用包名
  36. */
  37. app.getAppName = function(packageName) {};

  38. /**
  39. * 方法4:无障碍获取当前activity地址
  40. * 功能:通过无障碍模式获取当前运行的Activity地址
  41. * @returns {String} 当前Activity地址字符串
  42. * @example
  43. * // 输出当前Activity地址
  44. * printl(app.getCurrentActivity());
  45. */
  46. app.getCurrentActivity();

  47. /**
  48. * 方法5:获取AIWORK打包应用的本地名称
  49. * 功能:获取由AIWORK打包的当前应用的本地名称
  50. * @returns {String} 应用本地名称字符串
  51. * @example
  52. * // 输出应用本地名称
  53. * printl(app.getLocalAppName());
  54. * @note 仅适用于AIWORK生成的APK
  55. */
  56. app.getLocalAppName();

  57. /**
  58. * 方法6:获取AIWORK打包应用的版本名称
  59. * 功能:获取由AIWORK打包的当前应用的版本名称
  60. * @returns {String} 应用版本名称字符串
  61. * @example
  62. * // 输出应用版本名称
  63. * printl(app.getLocalVerName());
  64. * @note 仅适用于AIWORK生成的APK
  65. */
  66. app.getLocalVerName();

  67. /**
  68. * 方法7:获取AIWORK打包应用的内存信息
  69. * 功能:获取当前应用的内存信息(总内存、可用内存、已用内存等)
  70. * @returns {Object} 内存信息结构体,包含以下字段:
  71. *   - Total: 总内存大小
  72. *   - Available: 可用内存大小
  73. *   - Used: 已使用的内存
  74. *   - app: 当前应用使用的内存大小
  75. * @example
  76. * // 输出内存信息
  77. * printl(app.getMemory());
  78. * @note 仅适用于AIWORK生成的APK
  79. */
  80. app.getMemory();

  81. /**
  82. * 方法8:获取内存使用百分比(AIWORK打包)
  83. * 功能:获取当前内存的使用百分比
  84. * @returns {Number} 内存使用百分比值
  85. * @example
  86. * // 输出内存使用百分比
  87. * printl(app.getMemoryPercent());
  88. * @note 仅适用于AIWORK生成的APK
  89. */
  90. app.getMemoryPercent();

  91. /**
  92. * 方法9:获取当前顶端应用包名
  93. * 功能:获取当前运行在最前端的应用包名
  94. * @returns {String} 应用包名字符串
  95. * @example
  96. * // 输出当前顶端应用包名
  97. * printl(app.getTopPackName());
  98. * @note 优先通过代理模式获取,无代理则使用无障碍模式
  99. */
  100. app.getTopPackName();

  101. /**
  102. * 方法10:获取当前顶端应用包名(方法2)
  103. * 功能:获取当前运行在最前端的应用包名(备选方法)
  104. * @returns {String} 应用包名字符串
  105. * @example
  106. * // 输出当前顶端应用包名
  107. * printl(app.getTopPackNameV2());
  108. * @note 功能与getTopPackName一致,为备选实现方式
  109. */
  110. app.getTopPackNameV2();

  111. /**
  112. * 方法11:通过包名获取应用版本名称
  113. * 功能:通过应用包名获取指定应用的版本名称
  114. * @param {String} packageName - 目标应用的包名字符串
  115. * @returns {String} 应用版本名称字符串
  116. * @example
  117. * // 获取并输出桌面应用的版本名称
  118. * printl(app.getVerName('com.android.launcher3'));
  119. */
  120. app.getVerName = function(packageName) {};

  121. /**
  122. * 方法12:通过包名获取应用版本号
  123. * 功能:通过应用包名获取指定应用的版本号
  124. * @param {String} packageName - 目标应用的包名字符串
  125. * @returns {Number} 应用版本号(如示例返回9)
  126. * @example
  127. * // 获取并输出桌面应用的版本号
  128. * printl(app.getVersionCode('com.android.launcher3'));
  129. */
  130. app.getVersionCode = function(packageName) {};

  131. /**
  132. * 方法13:安装APK应用
  133. * 功能:安装指定路径的APK文件
  134. * @param {String} apkPath - APK文件的本地路径字符串
  135. * @returns {Boolean} 安装成功返回true,失败返回false
  136. * @example
  137. * // 安装指定APK文件
  138. * printl(app.installApp("/sdcard/test_1.apk"));
  139. * // 另一种安装方法
  140. * printl(app.installAppV2("/sdcard/test_1.apk"));
  141. * @note 提供installApp和installAppV2两种安装方法
  142. */
  143. app.installApp = function(apkPath) {};
  144. app.installAppV2 = function(apkPath) {};

  145. /**
  146. * 方法14:获取当前进程信息
  147. * 功能:获取当前设备上运行的进程信息
  148. * @returns {String} 进程信息字符串
  149. * @example
  150. * // 输出当前进程信息
  151. * printl(app.logRunningProcesses());
  152. */
  153. app.logRunningProcesses();

  154. /**
  155. * 方法15:打开指定应用
  156. * 功能:通过应用包名打开指定应用
  157. * @param {String} packageName - 目标应用的包名字符串
  158. * @returns {Boolean} 打开成功返回true,失败返回false
  159. * @example
  160. * // 打开浏览器应用
  161. * printl(app.openAppv2('com.android.browser'));
  162. * // 另一种打开方法
  163. * printl(app.openApp('com.android.browser'));
  164. * @note 需验证包名是否为目标应用的正确包名
  165. */
  166. app.openApp = function(packageName) {};
  167. app.openAppv2 = function(packageName) {};

  168. /**
  169. * 方法16:打开应用设置页面
  170. * 功能:通过应用包名打开指定应用的设置页面
  171. * @param {String} packageName - 目标应用的包名字符串
  172. * @returns {Boolean} 打开成功返回true,失败返回false
  173. * @example
  174. * // 打开浏览器应用的设置页面
  175. * printl(app.openAppSeting('com.android.browser'));
  176. * @note com.android.browser在部分Android版本中可能已弃用,需确认正确包名
  177. */
  178. app.openAppSeting = function(packageName) {};

  179. /**
  180. * 方法17:开启超级保活
  181. * 功能:开启应用超级保活功能
  182. * @example
  183. * // 开启超级保活
  184. * app.supperKeep();
  185. * @note 仅支持安卓8-12系统;仅适用于AIWORK生成的APK
  186. */
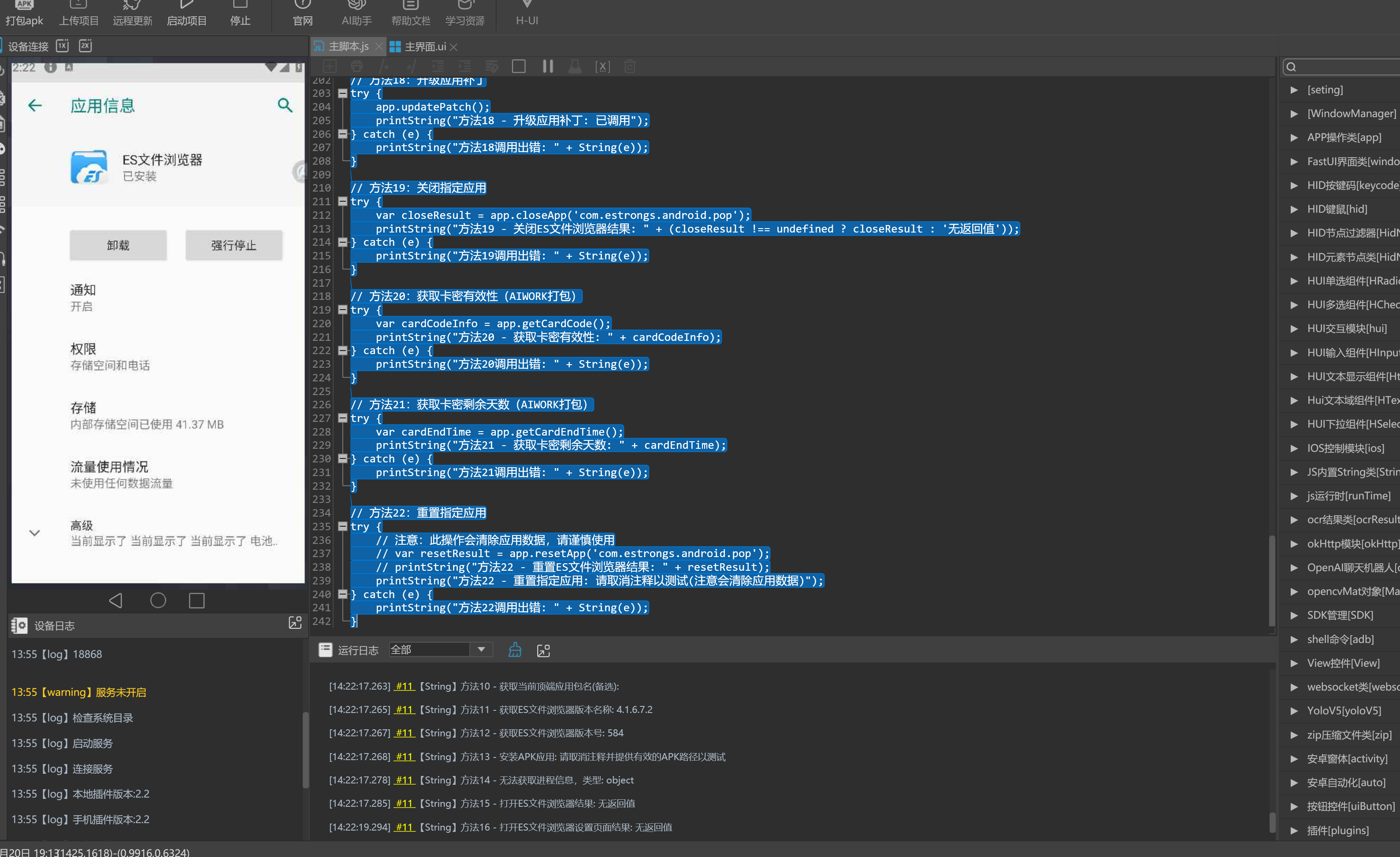
  187. app.supperKeep = function() {};

  188. /**
  189. * 方法18:升级应用补丁
  190. * 功能:升级应用补丁
  191. * @example
  192. * // 升级补丁
  193. * app.updatePatch();
  194. * @note 该方法无返回值,可不嵌入打印函数
  195. */
  196. app.updatePatch = function() {};

  197. /**
  198. * 方法19:关闭指定应用
  199. * 功能:通过应用包名关闭指定应用
  200. * @param {String} packageName - 目标应用的包名字符串
  201. * @returns {Boolean} 关闭成功返回true,失败返回false
  202. * @example
  203. * // 关闭新闻应用
  204. * printl(app.closeApp('com.ss.android.article.news'));
  205. * @note 需确保传递的包名是目标应用的正确包名
  206. */
  207. app.closeApp = function(packageName) {};

  208. /**
  209. * 方法20:获取卡密有效性(AIWORK打包)
  210. * 功能:获取卡密对AIWORK生成APK的有效性信息
  211. * @returns {String} 卡密有效性信息字符串
  212. * @example
  213. * // 获取卡密有效性信息
  214. * printl(app.getCardCode());
  215. * @note 仅适用于AIWORK生成的APK
  216. */
  217. app.getCardCode();

  218. /**
  219. * 方法21:获取卡密剩余天数(AIWORK打包)
  220. * 功能:获取卡密对AIWORK生成APK的剩余有效天数
  221. * @returns {String} 卡密剩余天数信息字符串
  222. * @example
  223. * // 获取卡密剩余天数
  224. * printl(app.getCardEndTime());
  225. * @note 仅适用于卡密有效的AIWORK生成的APK
  226. */
  227. app.getCardEndTime();

  228. /**
  229. * 方法22:重置指定应用
  230. * 功能:通过应用包名重置指定应用(如清除数据等)
  231. * @param {String} packageName - 目标应用的包名字符串
  232. * @returns {Boolean} 重置成功返回true,失败返回false
  233. * @example
  234. * // 重置新闻应用
  235. * printl(app.resetApp('com.ss.android.article.news'));
  236. * @note 需确保函数已定义且应用有足够权限执行重置操作
  237. */
  238. app.resetApp = function(packageName) {};
复制代码

  1. /**
  2. *🍎交流QQ群711841924群一,苹果内测群,528816639
  3.   * AIWROK App方法使用示例脚本(修复版)
  4. * 功能:演示app对象的各种方法使用方式,修复原脚本中的问题
  5. * 包名示例:com.estrongs.android.pop (ES文件浏览器)
  6. */

  7. // 显示脚本开始信息
  8. printl("开始执行ES文件浏览器操作演示");

  9. // 方法1:获取当前Activity地址(代理模式)
  10. try {
  11.     var agentActivity = app.getAgentCurrenAcitvity();
  12.     printl("当前Activity地址(代理模式): " + agentActivity);
  13. } catch (e) {
  14.     printl("获取当前Activity地址(代理模式)失败: " + String(e));
  15. }

  16. // 方法2:获取所有应用列表
  17. try {
  18.     var allApps = app.getAllApp();
  19.     if (Array.isArray(allApps)) {
  20.         printl("设备上安装的应用总数: " + allApps.length);
  21.     } else {
  22.         printl("设备上安装的应用列表: " + typeof allApps);
  23.     }
  24. } catch (e) {
  25.     printl("获取应用列表失败: " + String(e));
  26. }

  27. // 方法3:通过包名获取应用名称
  28. try {
  29.     var packageName = "com.estrongs.android.pop";
  30.     var appName = app.getAppName(packageName);
  31.     printl("应用名称: " + appName);
  32. } catch (e) {
  33.     printl("通过包名获取应用名称失败: " + String(e));
  34. }

  35. // 方法4:获取当前Activity地址(无障碍模式)
  36. try {
  37.     var currentActivity = app.getCurrentActivity();
  38.     printl("当前Activity地址(无障碍模式): " + currentActivity);
  39. } catch (e) {
  40.     printl("获取当前Activity地址(无障碍模式)失败: " + String(e));
  41. }

  42. // 方法5:获取AIWORK打包应用的本地名称
  43. try {
  44.     var localAppName = app.getLocalAppName();
  45.     printl("本地应用名称: " + (localAppName || "未知"));
  46. } catch (e) {
  47.     printl("获取本地应用名称失败: " + String(e));
  48. }

  49. // 方法6:获取AIWORK打包应用的版本名称
  50. try {
  51.     var localVerName = app.getLocalVerName();
  52.     printl("本地应用版本名称: " + (localVerName || "未知"));
  53. } catch (e) {
  54.     printl("获取本地应用版本名称失败: " + String(e));
  55. }

  56. // 方法7:获取AIWORK打包应用的内存信息
  57. try {
  58.     var memoryInfo = app.getMemory();
  59.     if (memoryInfo && typeof memoryInfo === 'object') {
  60.         printl("总内存: " + (memoryInfo.Total || "未知"));
  61.         printl("可用内存: " + (memoryInfo.Available || "未知"));
  62.         printl("已使用内存: " + (memoryInfo.Used || "未知"));
  63.         printl("应用使用内存: " + (memoryInfo.app || "未知"));
  64.     } else {
  65.         printl("内存信息不可用");
  66.     }
  67. } catch (e) {
  68.     printl("获取内存信息失败: " + String(e));
  69. }

  70. // 方法8:获取内存使用百分比
  71. try {
  72.     var memoryPercent = app.getMemoryPercent();
  73.     printl("内存使用百分比: " + memoryPercent + "%");
  74. } catch (e) {
  75.     printl("获取内存使用百分比失败: " + String(e));
  76. }

  77. // 方法9:获取当前顶端应用包名
  78. try {
  79.     var topPackageName = app.getTopPackName();
  80.     printl("当前顶端应用包名: " + (topPackageName || "未知"));
  81. } catch (e) {
  82.     printl("获取当前顶端应用包名失败: " + String(e));
  83. }

  84. // 方法10:获取当前顶端应用包名(方法2)
  85. try {
  86.     var topPackageNameV2 = app.getTopPackNameV2();
  87.     printl("当前顶端应用包名(V2): " + (topPackageNameV2 || "未知"));
  88. } catch (e) {
  89.     printl("获取当前顶端应用包名(V2)失败: " + String(e));
  90. }

  91. // 方法11:通过包名获取应用版本名称
  92. try {
  93.     var verName = app.getVerName(packageName);
  94.     printl("ES文件浏览器版本名称: " + (verName || "未知"));
  95. } catch (e) {
  96.     printl("获取ES文件浏览器版本名称失败: " + String(e));
  97. }

  98. // 方法12:通过包名获取应用版本号
  99. try {
  100.     var versionCode = app.getVersionCode(packageName);
  101.     printl("ES文件浏览器版本号: " + (versionCode || "未知"));
  102. } catch (e) {
  103.     printl("获取ES文件浏览器版本号失败: " + String(e));
  104. }

  105. // 方法15:打开指定应用
  106. try {
  107.     printl("正在尝试打开ES文件浏览器...");
  108.     var openResult = app.openApp(packageName);
  109.     printl("打开ES文件浏览器结果: " + openResult);
  110.    
  111.     // 等待应用启动
  112.     java.lang.Thread.sleep(2000);
  113. } catch (e) {
  114.     printl("打开ES文件浏览器失败: " + String(e));
  115. }

  116. // 方法14:获取当前进程信息
  117. try {
  118.     var processInfo = app.logRunningProcesses();
  119.     printl("当前进程信息: " + (processInfo || "无数据"));
  120. } catch (e) {
  121.     printl("获取进程信息失败: " + String(e));
  122. }

  123. // 方法16:打开应用设置页面
  124. try {
  125.     printl("正在尝试打开ES文件浏览器设置页面...");
  126.     var openSettingResult = app.openAppSeting(packageName);
  127.     printl("打开ES文件浏览器设置页面结果: " + openSettingResult);
  128.    
  129.     // 等待设置页面打开
  130.     java.lang.Thread.sleep(2000);
  131. } catch (e) {
  132.     printl("打开ES文件浏览器设置页面失败: " + String(e));
  133. }

  134. // 重新打开应用
  135. try {
  136.     app.openApp(packageName);
  137.     java.lang.Thread.sleep(2000);
  138. } catch (e) {
  139.     printl("重新打开ES文件浏览器失败: " + String(e));
  140. }

  141. // 方法19:关闭指定应用
  142. try {
  143.     printl("正在尝试关闭ES文件浏览器...");
  144.     var closeResult = app.closeApp(packageName);
  145.     printl("关闭ES文件浏览器结果: " + closeResult);
  146. } catch (e) {
  147.     printl("关闭ES文件浏览器失败: " + String(e));
  148. }

  149. // 方法22:重置指定应用
  150. // 注意:此操作需要较高权限,可能在某些设备上无法正常工作
  151. try {
  152.     printl("正在尝试重置ES文件浏览器...");
  153.     var resetResult = app.resetApp(packageName);
  154.     printl("重置ES文件浏览器结果: " + resetResult);
  155. } catch (e) {
  156.     printl("重置ES文件浏览器失败: " + String(e));
  157. }

  158. printl("ES文件浏览器操作演示完成");
复制代码


1.png
2.png
3.png

举报 回复